Application Composer 固有のビュー
Application Composer は、完全なアプリケーションを作成して開始するための非常に簡単な方法を提供します。この簡単な操作に基づいて、 CODESYS ユーザーインターフェイスの縮小表示。
このビューは、「Application Composer 固有」プロファイルを選択するか、関連するコマンドを使用して作成されます。 CODESYS・スタートメニューが起動しました。その後、縮小されたビュー CODESYS 表示されます。これにより、アプリケーションを作成するために絶対に必要なウィンドウとコマンドへのアクセスのみが提供されます。 CODESYS Application Composer 提供します。
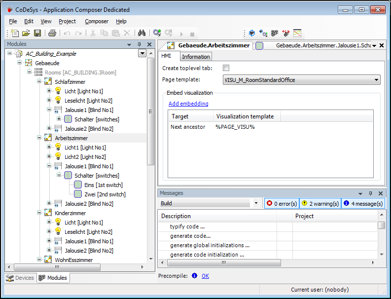
図 36. Application Composer 固有のビュー

このビューには、モジュール ツリー、デバイス ツリー、およびメッセージ出力ウィンドウと、オンライン コマンドのログイン/ログアウト/実行および停止、およびコンポーザー コマンドのみが表示されます。次の 2 つのコマンドは、特に簡易ビューで使用できます。
作成、翻訳、ログイン: コードの生成と変換、デバイスへの接続、デバイス上でのアプリケーションの起動
モジュールライブラリをプロジェクトに追加する: POU プール ライブラリ マネージャーにライブラリを追加します。これは通常、Application Composer 固有のビューでは使用できません。
ライブラリにモジュールが含まれている場合は、モジュール ツリー内の適切な場所にモジュールを追加できます。