Skip to main content

Befehl: Wildcard-Zuweisung

Dieser Befehl (Kategorie "Composer“) öffnet den Dialog Wildcard-Zuweisung.

Der obere Teil des Dialogs zeigt die aktuell konfigurierten Wildcards mit den ihnen zugeordneten Gerätetypen. Im unteren Teil des Dialogs wird das Geräte-Repository dargestellt, das installierte Geräte zur Auswahl anbietet. Sie können die Zuordnungen im Dialog bearbeiten. Der Dialog erscheint zu diesem Zweck auch beim Geräte-Generieren, wenn Wildcards nicht automatisch Gerätetypen zugewiesen werden konnten und manuelle Zuweisung nötig ist.

Die Zuordnung der Wildcards zu den Gerätetypen wird im Projekt abgelegt, kann aber auch mit Hilfe eigens angelegter XML-Dateien außerhalb gespeichert und von dort geladen werden. Datei und Pfad werden ganz oben im Dialog angezeigt.

Abbildung 42. Dialog Wildcard-Auswahl
Dialog Wildcard-Auswahl‘


Neu: Mit diesem Befehl können Sie eine neue (leere) XML-Datei für die Wildcard-Zuweisung anlegen. Legen Sie Dateiname und Verzeichnis fest.

Speichern: Dieser Befehl speichert die aktuell festgelegte Wildcard-Geräte-Zuweisung explizit in eine ausgewählte Datei. Die Zuweisungen werden zudem automatisch in die angegebene XML-Datei gespeichert, sobald der Dialog mit OK beendet wird.

Laden: Mit diesem Befehl können Sie eine bestehende Wildcard-Zuweisungsdatei (XML) laden.

In der farblich hinterlegten Baumansicht zeigt die Spalte Geräte-ID (Modulname) die IDs der Geräte des Gerätegenerators, welche Wildcards verwenden. Der Name der Modulinstanz, welche dieses Gerät mitbringt, wird in Klammern angezeigt. Im Fall von statisch eingefügten Geräten des Geräte-Generators (definiert durch die Moduldeklaration Identification und nicht Wildcard/FlexibleWildcard) wird der Standardknoten Statisch erzeugt, welcher alle statisch eingefügten Geräte enthält. Statische Geräte können nicht geändert werden. Die Spalte Beziehungen zeigt die Beziehung zwischen Eltern- und Kindgeräten des Gerätegenerators. Dabei zeigt eine fettgedruckte Linie eine fixe Beziehung, eine gestrichelte Linie einen Vorschlag für eine Beziehung. Der Vorschlag basiert auf der Definition der ParentID in der Sektion Device.

Sie können eine Wildcard auch als leer markieren, indem Sie die betreffende Zeile selektieren und die Entf-Taste drücken. Eine leere Wildcard kann dazu dienen, eine vorgegebene Elter-Kind-Gerätebeziehung zu verändern.

Geräten zugewiesene sowie leer zugewiesene Wildcards werden grün hinterlegt dargestellt, nicht zugewiesene Wildcards erscheinen rot hinterlegt.

Nur Kompatibilitäten zur ersten Generation der möglichen Elterngeräte anzeigen: Wenn diese Option aktiviert ist, dann wird die Geräteauswahl in der Ansicht des Geräte-Repositorys auf diejenigen Geräte eingeschränkt, die unter das erste Eltern-Gerät der Wildcard passen. Dies wird durch die Moduldeklaration festgelegt. Wenn diese Option nicht aktiviert ist, werden auch Eltern der zweiten, dritten, …, n-ten Generation als mögliche Eltern bewertet und in der Auswahl dargestellt.

Zuweisen der Wildcards

Es gibt zwei Wege, eine Wildcard zuzuweisen:

  1. Klicken Sie oben im Dialog in der Zeile der Wildcard, die zugewiesen werden soll, in das Feld in Spalte Ausgewählte Geräte. Doppelklicken Sie dann unten in der Ansicht des Geräte-Repositorys auf das gewünschte Gerät.

  2. Wählen Sie unten in der Ansicht des Geräte-Repositorys das gewünschte Gerät aus. Doppelklicken Sie dann oben in der Zeile der Wildcard in das Feld in Spalte Ausgewählte Geräte.

Zuweisung Geräteeigenschaft

Der Befehl Zuweisung Geräteeigenschaft öffnet den einen Dialog, in welchem die Zuordnung von "Offering“-Eigenschaften zu tatsächlichen Geräte-Typen stattfindet.

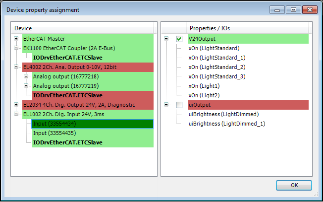
Abbildung 43. Dialog Zuweisung Geräteeigenschaft
Dialog Zuweisung Geräteeigenschaft


Auf der linken Seite des Dialogs werden alle generierten Geräte, welche im Projekt verwendet werden, angezeigt. Die Kindknoten dieser Geräte zeigen alle Eingänge, Ausgänge (nicht fett) und erzeugte Funktionsbausteine (fett) des zugehörigen Gerätetyps.

Die rechte Seite zeigt alle "Demanding“-Eigenschaften an, welche in der Moduldeklaration der verwendeten Module als "Demanding“ E/As definiert sind. Die Kindknoten dieser "Demandings“ entspricht allen Modul-E/As, welche die "Demandings“ ihrer Elternknoten erfordern.

Der „Zuweisung Geräteeigenschaften“-Dialog wird verwendet um die Eigenschaften der rechten Seite den Geräten und ihren E/A-Kanälen zuzuweisen. Die Zuweisung wird neben den Gerätebeschreibungen der Geräte in einer zusätzlichen Datei gespeichert und wird von diesen Gerätebeschreibungen referenziert. Der Dialog öffnet sich automatisch beim Generieren, wenn nicht alle "Demanding“-Eigenschaften mindesten einmal von einem Gerät mit seinen "Offering“-Eigenschaften abgedeckt werden.

Regeln für die Zuweisung der Eigenschaften

Wird auf der linken Seite ein Gerät, E/A-Kanal oder FB-Instanz ausgewählt, werden alle Eigenschaften die diesem Gerät, E/A-Kanal oder FB-Instanz bis jetzt zugeordnet sind mit einem Haken markiert.

Geräte auf der linken Seite, für die nicht allen E/A-Kanälen oder FB-Instanzen Eigenschaften zugeordnet sind werden zusammen mit dem entsprechenden E/A-Kanal bzw. FB-Instanz rot hinterlegt. Geräte, für die alle E/A-Kanäle und FB-Instanzen zugeordnet sind, werden, so wie die bekannten E/A-Kanäle und FB-Instanzen, grün hinterlegt. Als Zuordnung gilt auch das Zuweisen keiner „Demanding“-Eigenschaft. Letzteres kann für ein komplettes Gerät durch Doppelklicken auf einen Geräte-Knoten für das gesamte Gerät mit all seinen E/A-Kanälen und FB-Instanzen erreicht werden.

Eigenschaften auf der rechten Seite können durch Setzen des Hakens den "Offering“-Eigenschaften des links ausgewählten Gerätes, E/A-Kanals oder FB-Instanz hinzugefügt werden. Einem Gerät, E/A-Kanal oder FB-Instanz können beliebig viele Eigenschaften oder keine zugeordnet werden.

Wird einem Geräte-Knoten eine "Demanding“-E/A-Eigenschaft zugeordnet, wird diese Eigenschaft allen Kind-E/A-Kanal-Knoten dieses Geräte-Knotens zugeordnet, den FB-Instanzen aber nicht. Gleichermaßen gilt, dass, falls einem Gerät eine „Demanding“-InstRef-Eigenschaft zugeordnet wird, nur den Kind-FB-Instanzen dieses Geräts diese Eigenschaft zugewiesen wird. Es können mehrere Geräte, E/A-Kanäle oder FB-Instanzen gleichzeitig selektiert werden, denen dann jeweils allen die gewählten Eigenschaften zugeordnet werden, so wie dies möglich ist.

"Demanding“-Eigenschaften auf der rechten Seite, die mindestens einmal in den "Offering“-Eigenschaften irgend eines der Geräte auf der linken Seite auftauchen, werden grün hinterlegt. "Demanding“-Eigenschaften, die bis jetzt in keinem Gerät der linken Seite unter den "Offering“-Eigenschaften auftauchen, werden rot hinterlegt.