Befehl: Vergleichen
Symbol: 
Funktion: Der Befehl öffnet den Dialog Projektvergleich. In diesem Dialog definieren Sie das Referenzprojekt, mit dem das aktuelle Projekt verglichen wird. Über Optionen konfigurieren Sie den Vergleichsprozess. Mit Beenden des Dialogs startet der Vergleich und das Ergebnis wird in der Ansicht Projektvergleich - Unterschiede dargestellt.
Aufruf:
Voraussetzung: Ein Projekt ist geöffnet.
Für weitere Informationen siehe: Projekt vergleichen
Dialog: Projektvergleich
Projekt auf Festplatte | Pfad des Referenzprojekts im Dateisystem |
Projekt in einer Quellcode-Datenbank | Host: Name des Hosts, auf dem die Quellcodeverwaltung liegt Port: Nummer des Ports für die Verbindung zur Quellcodeverwaltung Speicherort: Pfad des Referenzprojekts Voraussetzung: Das Projekt ist an eine Quellcode-Verwaltung (beispielsweise CODESYS SVN) angebunden. |
Leerzeichen ignorieren |
|
Kommentare ignorieren |
|
Eigenschaften ignorieren |
|
OK | Startet den Projektvergleich und stellt das Ergebnis in der Ansicht Projektvergleich - Unterschiede dar |
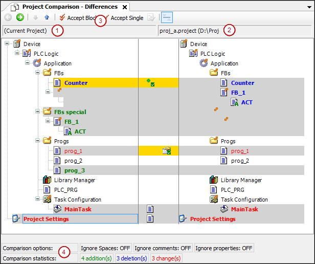
Ansicht: Projektvergleich - Unterschiede
Die Projektvergleichsansicht erscheint, wenn Sie den Dialog Projektvergleich mit OK beenden.

(1) Objektbaum des aktuellen Projekts
(2) Objektbaum des Referenzprojekts
(3) Befehl Block übernehmen, Befehl Einzeln übernehnen
(4) Vergleichsoptionen, konfiguriert im Dialog Projektvergleich, Vergleichsstatistik: hinzugefügte, gelöschte, geänderte Objekte
![]() | Wechselt in die Detailvergleichsansicht Projektvergleich - <Objektname> Unterschiede für das im Baum selektierte Objekt Alternative: Doppelklick auf das Objekt |
![]() | Selektiert im Gerätebaum das nächste untere Objekt, für das Unterschiede gefunden wurden |
![]() | Selektiert im Gerätebaum das nächste obere Objekt, für das Unterschiede gefunden wurden |
| Der Block (das selektierte Objekt mit allen untergeordneten Objekten und Einheiten) wird für die Übernahme vom Referenzblock in den aktuellen Block ausgewählt. Ein wiederholter Klick auf |
| Das Objekt wird für die Übernahme vom Referenzobjekt in das aktuelle Objekt ausgewählt. |
![]() | Voraussetzung: Das im Objektbaum selektierte Objekt ist in den Eigenschaften, den Zugriffsrechten oder der Ordnerzugehörigkeit unterschiedlich. Öffnet den Dialog Übernehmen für Detailabfrage |
Objektname mit | Die Kindobjekte der Objekte sind unterschiedlich. |
Schwarze Schrift | Die Objekte sind identisch. |
Grau hinterlegt | Die Objekte sind unterschiedlich. |
Grau hinterlegt + fette blaue Schrift | Das Objekt ist nur im Referenzprojekt vorhanden. |
Grau hinterlegt + fette grüne Schrift | Das Objekt ist nur im geöffneten Projekt (nicht im Referenzobjekt) vorhanden. |
Grau hinterlegt + rote Schrift + | Das Objekt hat unterschiedliche Eigenschaften. |
Grau hinterlegt + rote Schrift + | Die Zugriffsrechte von Objekt und Referenzobjekt sind unterschiedlich. |
Grau hinterlegt + fette rote Schrift + | Die Implementierung der Objekte ist unterschiedlich. Mit Doppelklick auf die Zeile erscheint die objektspezifische Vergleichsansicht. |
Gelb hinterlegt | Das Objekt ist für Übernahme aktiviert. |
Gelb hinterlegt + | Das Hinzufügen des Referenzobjekts ins geöffnete Projekt ist aktiviert. |
Gelb hinterlegt + | Das Löschen des Objekts (im geöffneten Projekt) ist aktiviert. |
Gelb hinterlegt + | Die Übernahme der Eigenschaften des Referenzobjekts ist aktiviert. |
Gelb hinterlegt + rote Schrift + | Die Übernahme der Zugriffsrecht des Referenzobjekts ist aktiviert. |
Grau hinterlegt + fette rote Schrift + | Die Übernahme der Implementierung des Referenzobjekts ist aktiviert. |
Vergleichsoptionen | Die im Dialog Projektvergleich definierten Vergleichsoptionen |
Vergleichsstatistik | Anzahl der Einfügungen, Löschungen, Änderungen im aktuellen Projekt, verglichen mit dem Referenzprojekt Änderung bedeutet Unterschiede innerhalb eines in beiden Projekten vorhandenen Objekts. |
![]() | Die Eingabeaufforderung Möchten Sie die Änderungen speichern, die Sie in der Vergleichsansicht vorgenommen haben? erscheint. Ja: Die Inhalte, Eigenschaften oder Zugriffsrechte der gelb hinterlegten Objekte werden im Projekt geändert. Sie entsprechen dann denen des Referenzprojekts. Dann wird die Projektvergleichsansicht insgesamt geschlossen. |
Ansicht: Projektvergleich - <Objektname> Unterschiede
Funktion: Detailvergleichsansicht
Selektieren eines Objekts, das als inhaltlich unterschiedlich gekennzeichnet ist und dessen Inhalt Sie deshalb im Detail benötigen, und klicken auf
.Doppelklicken auf das Objekt
![]() | Wechselt zurück in die Projektvergleichsansicht |
![]() | Selektiert im Code die nächste untere Zeile, für die Unterschiede gefunden wurden |
![]() | Selektiert im Code die nächste obere Zeile, für die Unterschiede gefunden wurden |
| Der Block (mit allen untergeordneten Zeilen) wird für die Übernahme des Referenzblocks in das aktuelle Projekt ausgewählt. Ein Block in der Detailvergleichsansicht besteht aus der Einheit, in der der Cursor aktuell platziert ist, und aus allen zugehörigen Einheiten, die dieselbe Markierung von Unterschieden aufweisen. Eine Einheit ist eine Zeile, ein Netzwerk oder ein Element. Zugehörige Einheiten sind beispielsweise Folgezeilen einer Zeile. Ein wiederholter Klick auf |
| Die Zeile wird für die Übernahme der Referenzzeile in das aktuelle Objekt ausgewählt. |
![]() | Diese Schaltfläche ist nur innerhalb der Detailvergleichsansicht verfügbar: Wechselt zwischen folgenden Darstellungen für die unterschiedlichen Einheiten (Zeilen, Netzwerke, Elemente):
Hinweis: Je nach Darstellung werden gefundene Unterschiede in der Statistik als Änderung, oder als Einfügung und Löschung gezählt! |
| Dritte Ansicht in der Detailvergleichsansicht Die Schaltfläche öffnet oder schließt unterhalb der Gegenüberstellung von aktueller und Referenzansicht ein drittes Teilfenster (siehe nachfolgende Abbildung). Diese dritte Ansicht zeigt das Ergebnis der Aktionen, die zur Auflösung der gefundenen Unterschiede vorgenommen werden. Betroffene Zeilen sind durch einen gelben Balken am Zeilenbeginn gekennzeichnet. |

(1) Dritte Vergleichsansicht
(2) Ergebnis von Aktion Rechte Zeile verwenden
(3) Schaltfläche Rechte Zeile verwenden
| Die linke Zeile, also die Implementierung im aktuellen Projekt, wird verwendet. |
| Der linke Block, also die Implementierung des Blocks im aktuellen Projekt, wird verwendet. |
| Die rechte Zeile, also die Implementierung im Referenzprojekt, wird verwendet. |
| Der rechte Block, also die Implementierung des Blocks im Referenzprojekt, wird verwendet. |
| Nur verfügbar, wenn die Unterschiede nicht direkt gegenübergestellt sind ( Die linke Zeile wird in der dritten (Ergebnis-) Ansicht oberhalb der rechten eingefügt. |
| Nur verfügbar, wenn die Unterschiede nicht direkt gegenübergestellt sind ( Die rechte Zeile wird in der dritten (Ergebnis-) Ansicht oberhalb der linken Zeile eingefügt. |
Schwarze Schrift | Die Objekte sind identisch |
Objektname mit | Die Kindobjekte der Objekte sind unterschiedlich |
Grau hinterlegt + fette blaue Schrift | Der Code ist nur im Referenzprojekt vorhanden. |
Grau hinterlegt + fette grüne Schrift | Der Code ist nur im aktuellen Projekt (nicht im Referenzobjekt) vorhanden. |
Gelb hinterlegt | Das Objekt ist für Übernahme aktiviert. |
| Die Eingabeaufforderung Möchten Sie die Änderungen speichern, die Sie in der Vergleichsansicht vorgenommen haben? erscheint. Ja: Der gelb hinterlegte Code wird ins Projekt übernommen. Der Code entspricht dann dem des Referenzprojekts. Dann wird die Detailansicht geschlossen und zur Projektansicht gewechselt. Sie können weiter im Projektvergleich arbeiten. |
Dialog: Übernehmen
Zugriffsrechte |
|
Akzeptierte Gruppen | Gruppen, deren Zugriffrechte vom Referenzprojekt übernommen werden Eine Gruppe wird akzeptiert, wenn sie in beiden Projekten und mit unterschiedlichen Zugriffsrechten vorhanden ist. Beispiel: |
Nicht akzeptierte Gruppen (fehlend in einem Projekt) | Die Gruppe wird nicht akzeptiert, wenn sie in einem der beiden Projekten nicht vorhanden sind. |
Eigenschaften |
Voraussetzung: Die Eigenschaften von Referenzobjekt und Objekt sind unterschiedlich. |
OK | Die Einstellungen werden übernommen. |
























