Beispiel: Zuordnungen
Produkt: CODESYS Application Composer
Dieses Beispiel zeigt die Standardmöglichkeiten zur E/A-Zuweisung der Module mit Hilfe des Mapping-Editors. Hierzu wird die im CODESYS Application Composer-Projekt vorhandene Hardware benutzt.
Beschreibung
Dieses Beispiel verdeutlicht, wie Sie mit dem Mapping-Editor die Ein- und Ausgänge der Modulinstanzen verknüpfen.
Das Beispiel beschreibt ein Gebäude, das aus Räumen aufgebaut ist. Diese Räume besitzen Schalter und Lichter, die jeweils in zweifacher Ausprägung vorhanden sind. Die Lichter (Blink- oder Dauerlicht) sind mit Schaltern oder Tastern verknüpfbar. Ein Schalter oder Taster kann mit mehreren Lichtern verknüpft sein. Wenn ein Licht beispielsweise sowohl mit Schalter als auch mit Tastern versehen ist, verhält sich der Schalter wie ein Hauptschalter, der betätigt werden muss, bevor die Lichter über die Taster bedient werden können. Wenn ausschließlich Schalter verbaut sind, schalten diese das referenzierende Licht. Ein blinkendes Licht wechselt im eingeschalteten Zustand automatisch zwischen An und Aus.
Moduldeklarationen
Funktionsbaustein-Deklarationen
Gerätebaum
Modulbaum
![]() |
Für weitere Informationen siehe Befehl: E/As verbinden.
Weitere Informationen
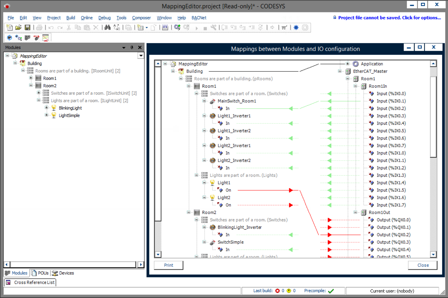
Bereits vor dem Generieren stehen die Geräte des Bussystems zur Verfügung, allerdings ohne Verbindung zu den Ein-und Ausgängen der Module. Diese E/As können Sie mit denen des Kommunikationssystems über den Mapping-Editor verbinden. Der Mapping-Editor ist im Composer-Menü über das Mapping-Editor-Icon erreichbar.
Im Mapping-Editor können Sie per Drag&Drop die Ein- und Ausgänge der beiden Seiten miteinander verbinden. Der Mapping-Editor kann auch angewendet werden, wenn die Geräte während einer Codegenerierung mit Hilfe des Gerätegenerators automatisch erzeugt worden sind. Außerdem ist es damit möglich, Ein- und Ausgänge von Modulinstanzen zu verknüpfen, die nicht auf Feldbus-E/As gemappt werden.
![]() |
Systemvoraussetzungen und Einschränkungen
Programmiersystem | CODESYS Development System Version 3.5.17.0 oder höher |
Laufzeitsystem | CODESYS Control Win Version 3.5.17.0 |
Zusatzkomponenten | CODESYS Application Composer |
Hinweis
DOWNLOAD Projekte

