Beispiel: Entkoppelte Module
Produkt: CODESYS Application Composer
Dieses Beispiel zeigt die Nutzung entkoppelter Module. Entkoppelte Module können sowohl wie Toplevel-Module eingesetzt, als auch als Kinder anderer Module in Slots eingefügt werden.
Beschreibung
Das Beispiel beschreibt ein Gebäude, das aus Räumen aufgebaut ist. Diese Räume besitzen Schalter und Lichter, die jeweils in zweifacher Ausprägung vorhanden sind. Die Lichter (Blink- oder Dauerlicht) sind mit Schaltern oder Tastern verknüpfbar. Ein Schalter oder Taster kann mit mehreren Lichtern verknüpft sein. Wenn ein Licht beispielsweise sowohl mit Schalter als auch mit Tastern versehen ist, verhält sich der Schalter wie ein Hauptschalter, der betätigt werden muss, bevor die Lichter über die Taster bedient werden können. Wenn ausschließlich Schalter verbaut sind, schalten diese das referenzierende Licht. Ein blinkendes Licht wechselt im eingeschalteten Zustand automatisch zwischen An und Aus.
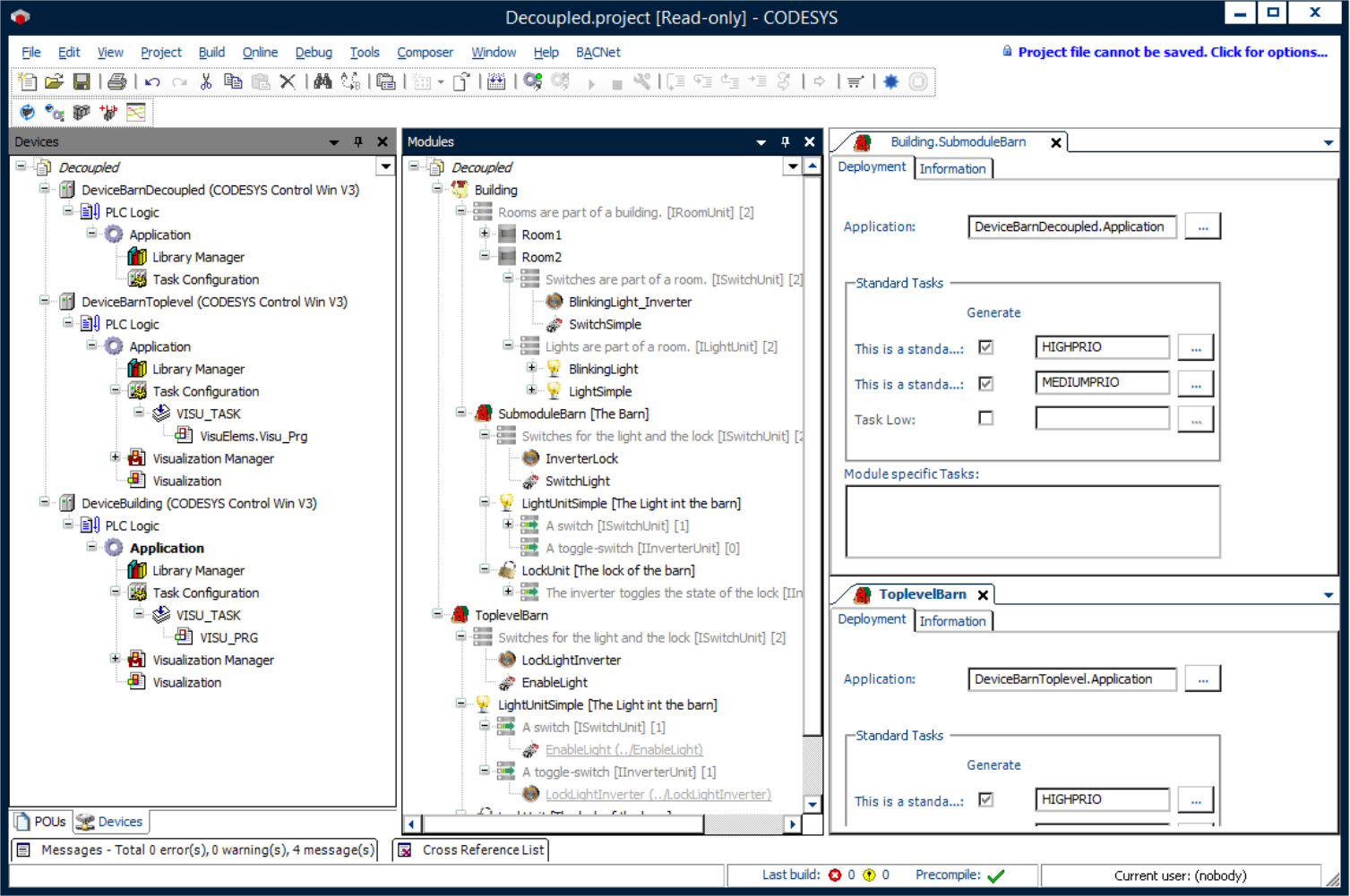
Das entkoppelte Modul beschreibt im Beispiel einen Schuppen, der einmal als Teil des Hauses und einmal als Toplevel-Modul eingesetzt wird. Die Applikation des Schuppens kann unabhängig von der Verwendung auf einer eigenen Steuerung ausgeführt werden.
Moduldeklarationen
Funktionsbaustein-Deklarationen
Gerätebaum
Modulbaum
![]() |
Für weitere Informationen siehe Sektion Decoupled und Sektion Proxies.
Um dieses Beispiel zu generieren, muss die Option Standardgenerator aktiv sein.
Um die verschiedenen Steuerungen anzusprechen, muss das Applikationsziel des Schuppens in den Instanzen desselben entsprechend gesetzt werden.
![]() |
Für die Ausführung dieses Applikationsbeispiels sind drei miteinander vernetzte Steuerungen notwendig. Als zweite und dritte Steuerung kann beispielsweise das Produkt CODESYS Control Win (SoftSPS) auf einer entsprechend konfigurierten virtuellen Maschine genutzt werden. Wenn das entkoppelte Modul als Sub-Modul eingesetzt wird, aber auf einer eigenen Steuerung laufen soll, erfolgt die Kommunikation über die Liste der Netzwerkvariablen und Proxy-Instanzen.
Systemvoraussetzungen und Einschränkungen
Programmiersystem | CODESYS Development System Version 3.5.17.0 oder höher |
Laufzeitsystem | CODESYS Control Win Version 3.5.17.0 |
Zusatzkomponenten | CODESYS Application Composer |
Hinweis
DOWNLOAD Projekte

