Beispiel: Flexible Geräteerzeugung
Produkt: CODESYS Application Composer
Dieses Beispiel zeigt, wie Geräte mit dem CODESYS Application Composer unter Verwendung der flexiblen Gerätezuweisung automatisiert generiert werden können.
Diese Funktion wird eingesetzt, wenn die Hardwarekonfiguration zum Zeitpunkt der Modulerstellung noch nicht festgelegt werden kann oder änderbar gestaltet werden soll.
Beschreibung
Das Beispiel beschreibt ein Gebäude, das aus Räumen aufgebaut ist. Diese Räume besitzen Schalter und Lichter, die jeweils in zweifacher Ausprägung vorhanden sind. Die Lichter (Blink- oder Dauerlicht) sind mit Schaltern oder Tastern verknüpfbar. Ein Schalter oder Taster kann mit mehreren Lichtern verknüpft sein. Wenn ein Licht beispielsweise sowohl mit Schalter als auch mit Tastern versehen ist, verhält sich der Schalter wie ein Hauptschalter, der betätigt werden muss, bevor die Lichter über die Taster bedient werden können. Wenn ausschließlich Schalter verbaut sind, schalten diese das referenzierende Licht. Ein blinkendes Licht wechselt im eingeschalteten Zustand automatisch zwischen An und Aus.
Im Beispiel ist das gesamte Kommunikationsnetz flexibel aufgebaut, so dass nicht nur die Feldbusgeräte, sondern auch die Art der Feldbusse über die Wildcard-Zuweisung bestimmt wird. So ist es möglich, den gesamten Feldbus oder nur einzelne Teile auszutauschen.
Moduldeklarationen
Funktionsbaustein-Deklarationen
Gerätebaum
Modulbaum
![]() |
(1): Zuweisung der Demand-Eigenschaften des Geräts
Für weitere Informationen siehe Sektion DeviceGenerator.
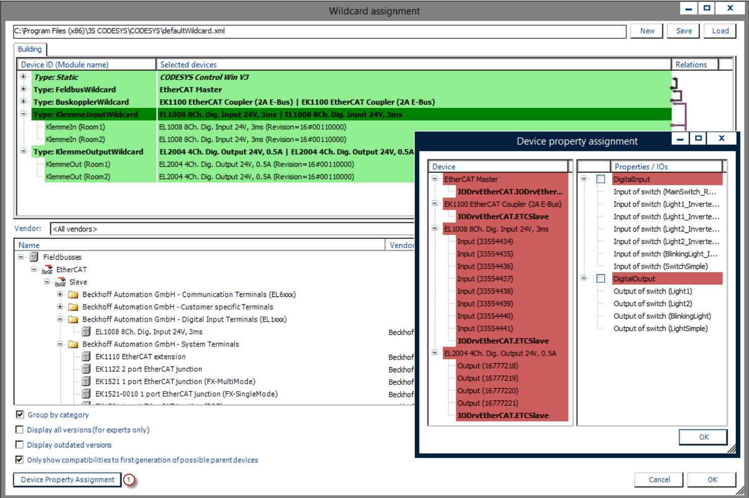
Durch die Verwendung von flexiblen Wildcards wird eine Zuweisung der installierten Geräte notwendig, die nichts anderes als Platzhalter für bestimmte Gerätetypen sind. Das geschieht innerhalb der Wildcard-Zuweisung vor dem Generatorlauf des CODESYS Application Composer. Wenn der Gerätegenerator zugeschaltet ist, können Sie Applikationscode inklusive aller nötigen Geräte erzeugen. Mit Hilfe von Eigenschaften, die den Kanälen der Geräte zugewiesen werden, können Sie Modul-I/Os automatisch realisieren. Zu diesem Zweck werden verfügbare, zueinander passende Eigenschaften von Gerätekanal zu Modul-I/O automatisch verbunden. Die verwendeten Eigenschaften werden zur jeweiligen Gerätebeschreibung abgespeichert und definieren, wenn notwendig, ihrerseits einen eigenen Bedarf an Eigenschaften.
Die flexible und die statische Geräteerzeugung können gleichzeitig verwendet werden, beispielsweise wenn ein Teil der Geräte bereits bekannt ist. Die Festlegung auf eine bestimmte Hardware schränkt die Flexibilität des Gerätegenerators ein.
![]() |
Nach dem erstmaligen Erzeugen des Bussystems müssen Sie eventuell die Kommunikationseinstellungen anpassen. Die Warnung, dass Sie keine vom CODESYS Application Composer erzeugten Dateien ändern sollen, können Sie in diesem Fall ignorieren. Wenn keine Änderungen am Baum der Modulinstanz vorgenommen wurden, ist folgende Konfiguration des Kommunikationssystems möglich:
Feldbus: EtherCAT Master
Buskoppler: EK1100
Klemme Eingang: EL1008
Klemme Ausgang: EL2004
Die gewählte Konfiguration kann über den Menüpunkt Wildcard-Auswahl im CODESYS Application Composer und eine erneute Generierung jederzeit geändert werden.
Systemvoraussetzungen und Einschränkungen
Programmiersystem | CODESYS Development System Version 3.5.17.0 oder höher |
Laufzeitsystem | CODESYS Control Win Version 3.5.17.0 |
Zusatzkomponenten | CODESYS Application Composer |
Hinweis
DOWNLOAD Projekte

