CNC Beispiel 06: Path3D mit SoftMotion CNC verwenden
Sehen Sie hierzu das Beispielprojekt CNC06_File_3DPath.project im Installationsverzeichnis von CODESYS unter ..\CODESYS SoftMotion\Examples.
Dieses Beispiel erweitert das vorangegangene Beispiel CNC05_File. Es zeigt eine mögliche Verwendung des Visualisierungselements Path3D mit CODESYS SoftMotion CNC.
Programm CNC_File zu CNC_File_Path3D erweitern
Öffnen Sie den Bibliotheksverwalter und fügen Sie die Bibliothek
SM3_CNC_Visuhinzu.Legen Sie eine Instanz von
SMC_PathCopierFileinCNC_PreparePathan und rufen Sie sie zu Beginn der Bahnverarbeitung auf (iState=0).Programmierung:

Ersetzen Sie in der Visualisierung Visualization die zuvor verwendete grafische Anzeige der Position durch das Element Path3D.
Ändern Sie die Eigenschaften des Elements Path3D:
:
CNC_prepare_path.pcf.vs3dtFügen Sie das Visualisierungselement Frame ein.
Referenzieren Sie die Visualisierung ControlPanel aus der Bibliothek
VisuElem3DPath. Dieses Element wird verwendet, um die Kameraposition des Elements zu steuern.Legen Sie in der Deklaration des Programms
CNC_PreparePatheine Instanz vonVisuStruct3DControl(BibliothekVisuElem3DPath) an:vc: VisuStruct3DControl;.Diese Instanz bildet die Datenschnittstelle zwischen dem Path3D-Element und des Kamerasteuerungspanels.
Ändern Sie die Eigenschaften des Elements Path3D:
:
CNC_PreparePath.vcÄndern Sie die Eigenschaften des Elements ControlPanel:
:
CNC_PreparePath.vcÜbersetzen, laden und starten Sie die Applikation.
Das Path3D-Element zeigt die Bahn an. Sie können die Kameraposition über das Panel steuern.
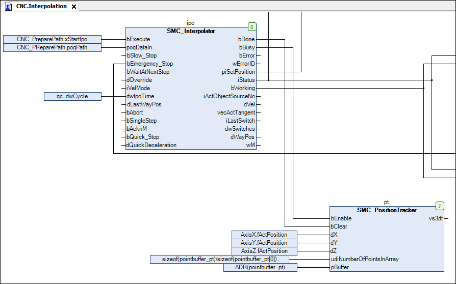
Fügen Sie eine Instanz des Funktionsbausteins
SMC_PositionTrackerim ProgrammCNChinzu. Legen Sie einen Speicher an, um den aktuellen Track, also die zuletzt gefahrenen Positionen, aufzuzeichnen.pt: SMC_PositionTracker;pointbuffer_pt: ARRAY [0..1000] OF VisuStruct3DPathPoint;Fügen Sie einen Aufruf der Instanz ein:
SMC_PositionTrackerin die AktionInterpolationCFC:

Verknüpfen Sie die Spurdaten mit dem Path3D-Element. Ändern Sie dazu die Eigenschaften des Elements Path3D:
:
CNC.pt.vs3dtGehen Sie online und starten Sie die Applikation.
Das Path3D-Element zeigt die zuletzt interpolierte Spur zusätzlich zur Bahn an.
Konfigurieren Sie weitere Eigenschaften von Path3D. Konfigurieren Sie zum Beispiel, dass die bereits verarbeiteten Bahnelemente grau dargestellt werden:
:
Grau
