Comando: Selección comodín
Este comando (categoría "Compositor") abre el cuadro de diálogo Asignación de comodines.
La parte superior del cuadro de diálogo muestra los comodines configurados actualmente y los tipos de dispositivos asignados. En la parte inferior del cuadro de diálogo se representa el Repositorio de dispositivos, que ofrece dispositivos instalados para su selección. Puede editar las asignaciones dentro del cuadro de diálogo. Para ello, el cuadro de diálogo también aparece durante la generación del dispositivo, cuando los comodines no se pueden asignar automáticamente a los tipos de dispositivos y se necesita una asignación manual.
La asignación de los comodines a los tipos de dispositivos se guarda dentro del proyecto. Sin embargo, también puedes usar un archivo XML para guardar las tareas externamente y volver a cargarlas desde allí. El archivo y la ruta de este archivo se muestran en la parte superior del cuadro de diálogo.

Nuevo: Este comando permite crear un nuevo archivo XML de asignación de comodines (vacío). Defina el nombre del archivo y el directorio de almacenamiento.
Ahorrar: este comando guarda explícitamente la asignación del dispositivo comodín actualmente definida en un archivo elegido manualmente. Aparte de esto, las asignaciones se guardarán automáticamente en el archivo especificado actualmente, al cerrar el cuadro de diálogo usando el botón DE ACUERDO botón.
Carga: Este comando permite cargar un archivo de asignación de comodines (XML) existente.
En la vista de árbol resaltada, el ID del dispositivo (nombre del módulo) La columna muestra los ID de los dispositivos del generador de dispositivos que utilizan comodines. El nombre de la instancia del módulo que trae este dispositivo se muestra entre paréntesis. En el caso de un dispositivo generador de dispositivo insertado estáticamente (definido por la declaración del módulo Identification y no Wildcard/FlexibleWildcard) un nodo estándar Estático Se crea un archivo que contiene todos los dispositivos insertados estáticamente. Los dispositivos estáticos no se pueden modificar. El Relaciones Las columnas muestran la relación entre los dispositivos principales y secundarios del generador de dispositivos. Una línea en negrita indica una relación fija, mientras que una línea discontinua sirve como sugerencia de relación. La sugerencia se basa en la definición de ParentID en el Device sección.
Los comodines también se pueden marcar como vacíos simplemente seleccionándolos y presionando el botón Del llave. Por ejemplo, un comodín vacío podría servir para alterar las relaciones propuestas entre padres e hijos.
Los comodines asignados se muestran con un color de fondo verde; comodín no asignado con un color de fondo rojo.
Solo muestra compatibilidades con la primera generación de posibles dispositivos principales.: Si esta opción está activada, la variedad de dispositivos de la vista del repositorio de dispositivos se restringe aún más a aquellos dispositivos que son hijos compatibles solo del primer dispositivo principal. Esto está definido por el configuración del módulo. Si no está activado, también los dispositivos padres de 2.ª, 3.ª,..., enésima generación se tratan como posibles padres, ampliando la variedad de dispositivos mostrados en la vista del repositorio de dispositivos.
Asignar comodines
Hay dos formas de asignar un comodín:
En la parte superior del cuadro de diálogo, en la línea del comodín que se asignará, haga clic en el campo de la columna Dispositivos seleccionados. Luego, en el árbol Repositorio de dispositivos en la parte inferior del cuadro de diálogo, haga doble clic en el dispositivo deseado.
En el árbol Repositorio de dispositivos en la parte inferior del cuadro de diálogo, seleccione el dispositivo deseado. Luego, en la parte superior del cuadro de diálogo, en la línea del comodín a asignar, haga doble clic en el campo de la columna Dispositivos seleccionados.
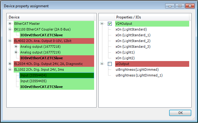
Asignación de propiedades del dispositivo
El comando Asignación de propiedades del dispositivo abre el cuadro de diálogo correspondiente, que sirve para asignar ofrecimiento propiedades a los dispositivos.

En el lado izquierdo del cuadro de diálogo se enumeran todos los dispositivos generados utilizados en el proyecto. Los nodos secundarios de estos dispositivos muestran todas las entradas, salidas (no en negrita) y bloques de funciones creados (en negrita) del tipo de dispositivo correspondiente.
La pantalla del lado derecho enumera todas las propiedades "exigentes", que se definen en las declaraciones de módulo de los módulos utilizados como demandante IO. Los nodos secundarios de estos "exigencias" corresponden a todos los módulos IO que requieren exigencias de sus nodos principales.
El cuadro de diálogo de asignación de propiedades se utiliza para asignar las propiedades del lado derecho a los dispositivos y sus canales IO. Estas asignaciones se guardarán en un archivo adicional junto a la descripción del dispositivo de los dispositivos, que hace referencia al archivo adicional. El cuadro de diálogo se abre automáticamente durante la generación del código, si no se cumplen todas las propiedades "exigentes" del módulo IO con al menos una asignación a un dispositivo que ofrezca estas propiedades.
Reglas para la asignación de propiedad.
Si se selecciona un dispositivo, un canal IO o una instancia de FB en el lado izquierdo, todas las propiedades de este dispositivo, canal IO o instancia de FB que ya estén asignadas se marcarán con una casilla marcada en el lado derecho.
Los dispositivos en el lado izquierdo sin propiedades asignadas para sus canales IO o instancias de FB se mostrarán con un fondo rojo, el canal IO o instancia de FB en cuestión se mostrarán con un fondo rojo, respectivamente. Los dispositivos a los que están asignados todos los canales de E/S y las instancias de FB se resaltan en verde, al igual que los canales de E/S y las instancias de FB conocidos. La cesión también incluye no ceder una propiedad "exigente". Esto último se puede lograr para un dispositivo completo haciendo doble clic en un nodo de dispositivo para todo el dispositivo con todos sus canales de E/S e instancias de FB.
Las propiedades de la derecha se pueden agregar a las propiedades de "oferta" del dispositivo, canal de E/S o instancia de FB seleccionada a la izquierda marcando la casilla. Se puede asignar cualquier cantidad de propiedades o ninguna a un dispositivo, canal de E/S o instancia de FB.
Si a un nodo de dispositivo se le asigna una propiedad de E/S "exigente", esta propiedad se asigna a todos los nodos de canal de E/S secundarios de este nodo de dispositivo, pero no a las instancias de FB. De manera similar, si a un dispositivo se le asigna una propiedad InstRef "exigente", entonces solo se asigna esa propiedad a las instancias de FB secundarias de ese dispositivo. Se pueden seleccionar al mismo tiempo varios dispositivos, canales de E/S o instancias de FB, a cada uno de los cuales se les asignan, según sea posible, las propiedades seleccionadas.
Las propiedades "exigentes" en el lado derecho, que al menos un dispositivo ofrece en el lado izquierdo, se mostrarán con un fondo verde. Las propiedades "demandantes" que no coincidan con las propiedades de oferta en el lado izquierdo se mostrarán con un fondo rojo.