Comando: Comparar
Símbolo: 
función: El comando abre el cuadro de diálogo comparación de proyectos. En este diálogo se define el proyecto de referencia con el que se compara el proyecto actual. Configure el proceso de comparación a través de Opciones. Cuando se cierra el cuadro de diálogo, comienza la comparación y el resultado se muestra en la vista Comparación de proyectos - diferencias mostrado.
llamar:
requisito: Un proyecto está abierto.
Para más información, ver: Comparar Proyecto
Diálogo: comparación de proyectos
proyecto en disco | Ruta del proyecto de referencia en el sistema de archivos |
Proyecto en una base de datos de código fuente | alojamiento: Nombre del host en el que reside el control de código fuente Puerto: Número de puerto para la conexión al control de fuente Ubicación: Ruta del proyecto de referencia Requisito: El proyecto está vinculado a la gestión del código fuente (p. ej. CODESYS SVN) conectado. |
Ignorar espacios |
|
ignorar comentarios |
|
ignorar propiedades |
|
OK | Inicia la comparación de proyectos y pone el resultado en la vista. Comparación de proyectos - diferencias representar |
Ver: Comparación de proyectos - Diferencias
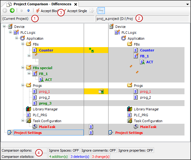
La vista de comparación de proyectos aparece cuando abre el cuadro de diálogo. comparación de proyectos Con OK disolver.

(1) Árbol de objetos del proyecto actual
(2) Árbol de objetos del proyecto de referencia
(3) mando hacerse cargo del bloque, mando Tomar el control individualmente
(4) opciones de comparación, configurado en diálogo comparación de proyectos, estadísticas de comparación: objetos agregados, eliminados, modificados
![]() | Cambia a la vista de comparación detallada Comparación de proyectos - <nombre del objeto> diferencias para el objeto seleccionado en el árbol Alternativa: hacer doble clic en el objeto |
![]() | Selecciona el siguiente objeto inferior en el árbol de dispositivos para el que se encontraron diferencias |
![]() | Selecciona el siguiente objeto superior en el árbol de dispositivos para el que se encontraron diferencias |
| El bloque (el objeto seleccionado con todos los objetos y unidades subordinados) se selecciona para la transferencia del bloque de referencia al bloque actual. Un clic repetido |
| El objeto se selecciona para la transferencia del objeto de referencia al objeto actual. |
![]() | Requisito: El objeto seleccionado en el árbol de objetos tiene diferentes propiedades, derechos de acceso o asignación de carpetas. Abre el cuadro de diálogo Tomar el control para consulta detallada |
Nombre del objeto con | Los objetos secundarios de los objetos son diferentes. |
fuente negra | Los objetos son idénticos. |
fondo gris | Los objetos son diferentes. |
Fondo gris + fuente azul en negrita | El objeto solo está disponible en el proyecto de referencia. |
Fondo gris + fuente verde en negrita | El objeto solo está disponible en el proyecto abierto (no en el objeto de referencia). |
Fondo gris + escritura roja + | El objeto tiene diferentes propiedades. |
Fondo gris + escritura roja + | Los derechos de acceso del objeto y del objeto de referencia son diferentes. |
Fondo gris + letra roja en negrita + | La implementación de los objetos es diferente. Si hace doble clic en la línea, aparece la vista de comparación específica del objeto. |
Resaltado amarillo | El objeto se establece para su aceptación. |
Resaltado amarillo + | Se establece la adición del objeto de referencia al proyecto abierto. |
Resaltado amarillo + | Se establece la eliminación del objeto (en el proyecto abierto). |
Resaltado amarillo + | Se establece la aceptación de las propiedades del proyecto de referencia. |
Resaltado amarillo + letra roja + | Se activa la aceptación de los derechos de acceso del proyecto de referencia. |
Resaltado gris + fuente roja en negrita + | Se establece la aceptación de la ejecución del proyecto de referencia. |
opciones de comparación | Los que están en diálogo comparación de proyectos opciones de comparación definidas |
estadísticas de comparación | Número de inserciones, eliminaciones, cambios en el proyecto actual en comparación con el proyecto de referencia modificación significa diferencias dentro de un objeto existente en ambos proyectos. |
![]() | el aviso ¿Desea guardar los cambios que realizó en la vista de comparación? aparece sí: El contenido, las propiedades o los derechos de acceso de los objetos con fondo amarillo se modifican en el proyecto. Corresponden entonces a los del proyecto de referencia. Luego, la vista de comparación de proyectos se cierra por completo. |
Ver: Comparación de proyectos - <Nombre de objeto> Diferencias
función: Vista de comparación detallada
Seleccione un objeto que esté marcado con un contenido diferente y cuyo contenido necesite, por lo tanto, en detalle, y haga clic en
.Haga doble clic en el objeto
![]() | Vuelve a la vista de comparación de proyectos |
![]() | Selecciona la siguiente línea inferior en el código para el que se encontraron diferencias |
![]() | Selecciona la siguiente línea superior en el código para el que se encontraron diferencias |
| El bloque (con todas las filas subordinadas) se selecciona para la transferencia del bloque de referencia al proyecto actual. Un bloque en la vista de comparación detallada consta de la unidad donde se encuentra actualmente el cursor y todas las unidades relacionadas que tienen la misma marca de diferencias. Una unidad es una línea, red o elemento. Las unidades asociadas son, por ejemplo, líneas posteriores de una línea. Un clic repetido |
| La línea se selecciona para reemplazar la línea de referencia en el objeto actual. |
![]() | Cambia entre la visualización predeterminada, en la que las diferentes unidades (filas, redes, elementos) se muestran en rojo, y una visualización diferente Cambia entre la visualización predeterminada, en la que las diferentes unidades (filas, redes, elementos) se muestran en rojo, y una visualización diferente
Nota: ¡Dependiendo de la visualización, las diferencias encontradas en las estadísticas se cuentan como cambios o como inserciones y eliminaciones! |
| Tercera vista en la vista de comparación detallada El botón abre o cierra una tercera vista debajo de la comparación de las vistas actual y de referencia (ver la figura a continuación). Esta tercera vista muestra el resultado de las acciones realizadas para resolver las diferencias detectadas. Las líneas afectadas se marcan con una barra amarilla al comienzo de la línea. |

(1) Tercera vista de comparación
(2) Resultado de la Usa la línea derecha acción
(3) Botón: Usa la línea derecha
| Se utiliza la línea izquierda (la implementación en el proyecto actual). |
| Se utiliza el bloque izquierdo (la implementación del bloque en el proyecto actual). |
| Se utiliza la línea derecha (la implementación en el proyecto de referencia). |
| Se utiliza el bloque derecho (la implementación del bloque en el proyecto de referencia). |
| Solo disponible si las diferencias no se comparan directamente ( La línea izquierda se inserta encima de la derecha en la tercera vista (resultado). |
| Solo disponible si las diferencias no se comparan directamente ( La línea derecha se inserta encima de la línea izquierda en la tercera vista (resultado). |
fuente negra | Los objetos son idénticos. |
Nombre del objeto con | Los objetos secundarios de los objetos son diferentes. |
Resaltado gris + fuente azul en negrita | El código solo existe en el proyecto de referencia. |
Resaltado gris + fuente verde en negrita | El código solo existe en el proyecto actual (no en el proyecto de referencia). |
Resaltado amarillo | El objeto se establece para su aceptación. |
| Él ¿Desea confirmar los cambios que realizó en la vista de diferencias? se abre el cuadro de diálogo. Sí: El código resaltado en amarillo se acepta en el proyecto. El código corresponde al proyecto de referencia. Luego se cierra la vista detallada y se muestra la vista del proyecto. Puede continuar trabajando con la comparación de proyectos. |
Diálogo: Aplicar
derechos de acceso |
|
Grupos Aceptados | Grupos cuyos derechos de acceso se heredan del proyecto de referencia Se acepta un grupo si existe en ambos proyectos y con diferentes derechos de acceso. Ejemplo: |
Grupos no aceptados (faltantes en un proyecto) | El grupo no será aceptado si no existe en ninguno de los dos proyectos. |
propiedades |
Requisito: Las propiedades del objeto de referencia y del objeto son diferentes. |
OK | Se aceptan los ajustes. |
























