Ejemplo: Mapeo
Producto: CODESYS Application Composer
Este ejemplo muestra las opciones predeterminadas para la asignación de E/S de los módulos mediante el editor de asignaciones. El hardware disponible en el CODESYS Application Composer El proyecto se utiliza para este propósito.
Descripción
Este ejemplo muestra cómo utilizar el editor de mapas para vincular las entradas y salidas de las instancias del módulo.
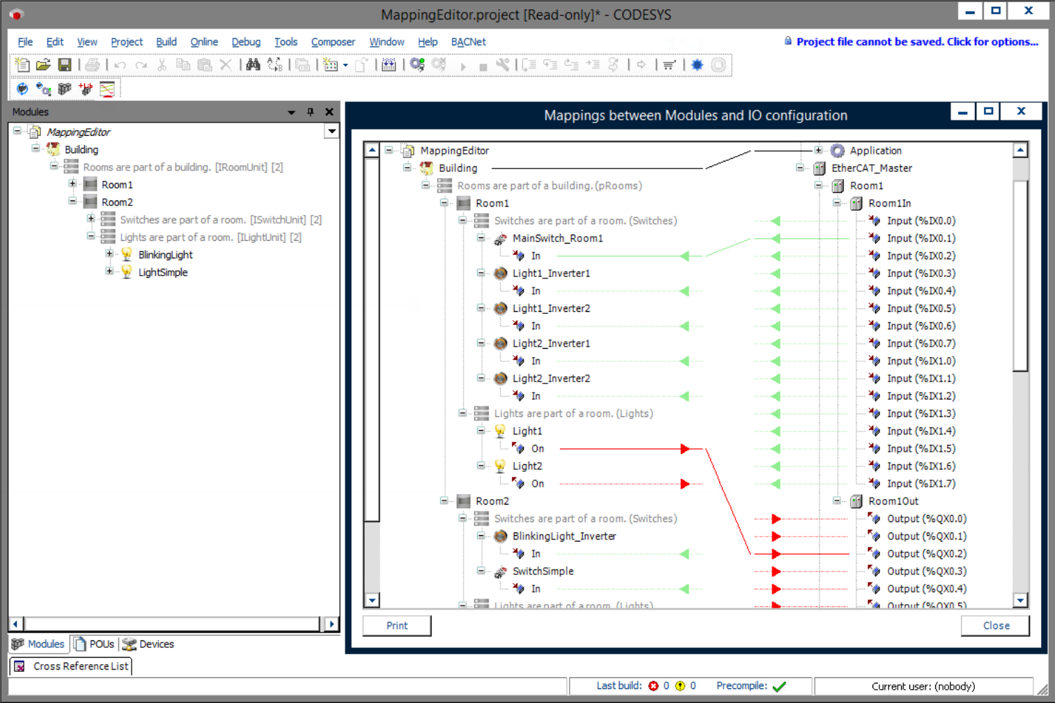
El ejemplo describe un edificio con habitaciones. Estas habitaciones cuentan con interruptores y luces, cada una disponible en dos variantes. Las luces (intermitentes o fijas) pueden conectarse a interruptores o pulsadores. Un interruptor o pulsador puede conectarse a varias luces. Por ejemplo, si una luz cuenta con un interruptor y pulsadores, este actúa como un interruptor principal que debe pulsarse para poder accionar las luces con los pulsadores. Si solo se instalan interruptores, estos activan la luz de referencia. Una luz intermitente se enciende y se apaga automáticamente al encenderse.
Declaraciones de módulos
Declaraciones de bloques de función
Árbol de dispositivos
Árbol de módulos
![]() |
Para obtener más información, consulte: Comando: Asignar E/S.
Información adicional
Los dispositivos del sistema de bus están disponibles incluso antes de su generación, pero sin vinculación con las entradas y salidas de los módulos. Utilice el editor de mapeo para vincular estas E/S con las del sistema de comunicación. Puede acceder al editor de mapeo haciendo clic en el siguiente icono del menú Composer:
En el editor de mapeo, puede arrastrar y soltar para vincular las entradas y salidas de ambas páginas. El editor de mapeo también puede utilizarse cuando los dispositivos se han generado automáticamente durante la generación de código mediante el generador de dispositivos. También es posible usarlo para vincular las entradas y salidas de instancias de módulo que no están asignadas a E/S de bus de campo.
![]() |
Requisitos y restricciones del sistema
Sistema de programación | CODESYS Development System (versión 3.5.17.0 o superior) |
Sistema de tiempo de ejecución | CODESYS Control Win (versión 3.5.17.0) |
Componentes adicionales | CODESYS Application Composer |
Aviso
DESCARGAR Proyectos

