Ejemplo: Módulos desacoplados
Producto: CODESYS Application Composer
Este ejemplo muestra cómo usar módulos desacoplados. Estos módulos pueden emplearse como módulos de nivel superior o insertarse en ranuras como hijos de otros módulos.
Descripción
El ejemplo describe un edificio con habitaciones. Estas habitaciones cuentan con interruptores y luces, cada una disponible en dos variantes. Las luces (intermitentes o fijas) pueden conectarse a interruptores o pulsadores. Un interruptor o pulsador puede conectarse a varias luces. Por ejemplo, si una luz cuenta con un interruptor y pulsadores, este actúa como un interruptor principal que debe pulsarse para poder accionar las luces con los pulsadores. Si solo se instalan interruptores, estos activan la luz de referencia. Una luz intermitente se enciende y se apaga automáticamente al encenderse.
En el ejemplo, el módulo desacoplado describe un cobertizo que se aplica como parte de la casa y como módulo de nivel superior. La aplicación del cobertizo puede ejecutarse en un controlador independiente, independientemente de su uso.
Declaraciones de módulos
Declaraciones de bloques de función
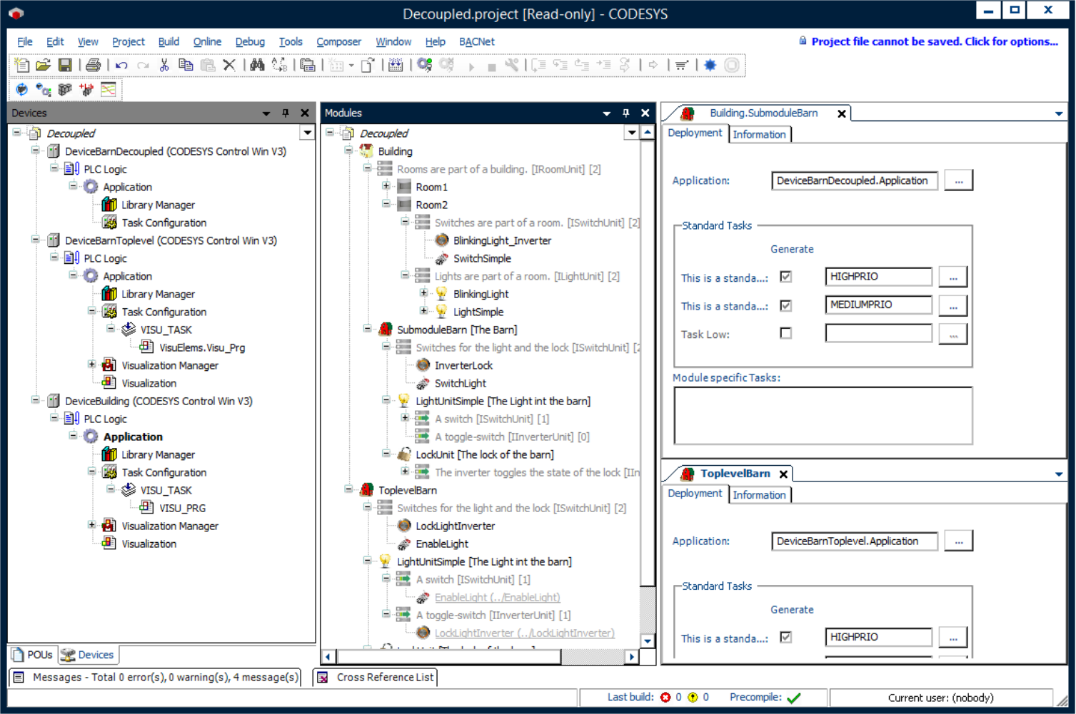
Árbol de dispositivos
Árbol de módulos
![]() |
Para obtener más información, consulte: Desacoplado sección y Proxies sección.
Para generar este ejemplo, el Generador estándar La opción debe estar seleccionada.
Para comunicarse con los diferentes controladores, el objetivo de la aplicación del cobertizo debe configurarse correspondientemente en las instancias del cobertizo.
![]() |
Se requieren tres controladores interconectados para ejecutar esta aplicación de ejemplo. Por ejemplo, el CODESYS Control Win El producto (SoftPLC) puede utilizarse como segundo y tercer controlador en una máquina virtual configurada. Si el módulo desacoplado se aplica como submódulo, pero se ejecuta en un controlador independiente, la comunicación se realiza a través de la lista de variables de red e instancias de proxy.
Requisitos y restricciones del sistema
Sistema de programación | CODESYS Development System (versión 3.5.17.0 o superior) |
Sistema de tiempo de ejecución | CODESYS Control Win (versión 3.5.17.0) |
Componentes adicionales | CODESYS Application Composer |
Aviso
DESCARGAR Proyectos

