Ejemplo: FlexibleDeviceGenerator
Producto: CODESYS Application Composer
Este ejemplo muestra cómo se pueden generar dispositivos automáticamente con el CODESYS Application Composer utilizando mapeo flexible de dispositivos.
Esta función se emplea cuando en el momento de crear el módulo aún no se puede definir la configuración del hardware o se debe diseñar para ser modificada posteriormente.
Descripción
El ejemplo describe un edificio con habitaciones. Estas habitaciones cuentan con interruptores y luces, cada una disponible en dos variantes. Las luces (intermitentes o fijas) pueden conectarse a interruptores o pulsadores. Un interruptor o pulsador puede conectarse a varias luces. Por ejemplo, si una luz cuenta con un interruptor y pulsadores, este actúa como un interruptor principal que debe pulsarse para poder accionar las luces con los pulsadores. Si solo se instalan interruptores, estos activan la luz de referencia. Una luz intermitente se enciende y se apaga automáticamente al encenderse.
En el ejemplo, toda la red de comunicación está diseñada para ser flexible, de modo que tanto los dispositivos de bus de campo como el tipo de bus de campo se determinan mediante la asignación de comodines. Esto permite reemplazar el bus de campo completo o solo partes individuales.
Declaraciones de módulos
Declaraciones de bloques de función
Árbol de dispositivos
Árbol de módulos
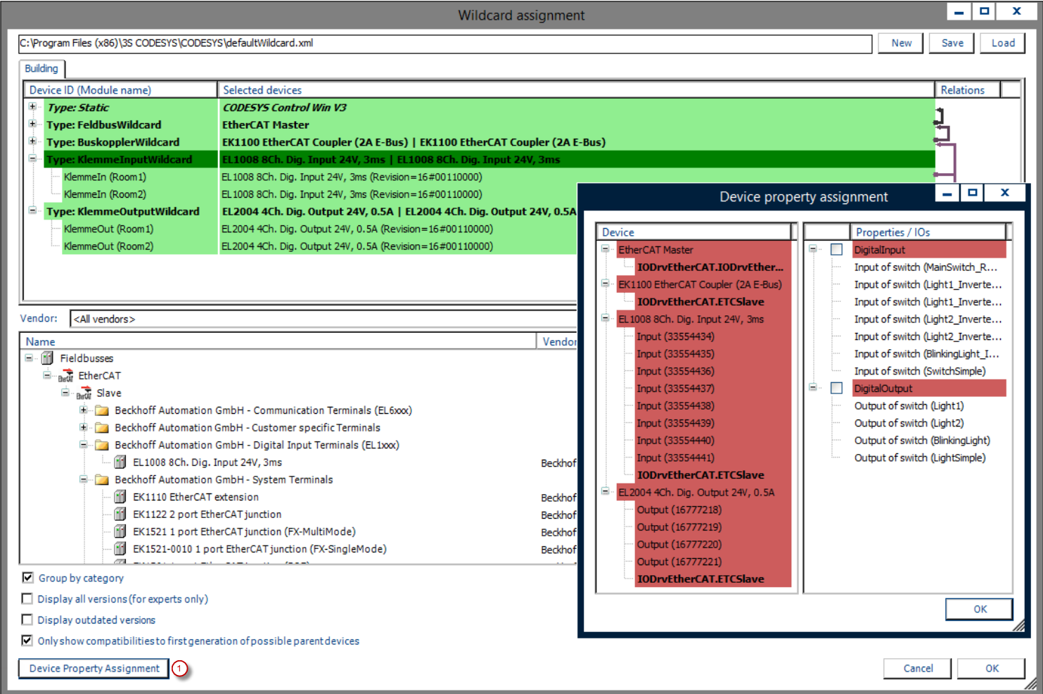
![]() |
(1): Mapeo de las propiedades de demanda del dispositivo
Para obtener más información, consulte: Generador de dispositivos sección.
Al usar comodines flexibles, es necesario asignar los dispositivos instalados a los últimos comodines, que no son más que marcadores de posición para tipos de dispositivos específicos. Esto se realiza durante la asignación de comodines antes del ciclo del generador. CODESYS Application Composer Al activar el generador de dispositivos, se genera el código de la aplicación, incluyendo todos los dispositivos necesarios. Se pueden implementar automáticamente las E/S del módulo mediante propiedades asignadas a los canales de los dispositivos. Para ello, las propiedades coincidentes disponibles de los canales del dispositivo se vinculan automáticamente a las E/S del módulo. Las propiedades aplicadas se guardan para cada descripción de dispositivo y, si es necesario, definen sus propios requisitos.
La generación de dispositivos flexible y estática se puede utilizar simultáneamente, por ejemplo, si ya se conoce una parte de los dispositivos. Determinar un hardware específico limitará la flexibilidad del generador de dispositivos.
![]() |
Tras generar el sistema de bus por primera vez, es posible que deba adaptar la configuración de comunicación. En este caso, puede ignorar la advertencia de no modificar ningún archivo creado por el... CODESYS Application Composer Si no se realizaron cambios en el árbol de instancias del módulo, es posible la siguiente configuración del sistema de comunicación:
Bus de campo: Maestro EtherCAT
Acoplador de bus: EK1100
Entrada de terminal: EL1008
Salida terminal: EL2004
La configuración seleccionada se puede cambiar en cualquier momento mediante el Selección de comodines elemento del menú del CODESYS Application Composer y generando de nuevo.
Requisitos y restricciones del sistema
Sistema de programación | CODESYS Development System (versión 3.5.17.0 o superior) |
Sistema de tiempo de ejecución | CODESYS Control Win (versión 3.5.17.0) |
Componentes adicionales | CODESYS Application Composer |
Aviso
DESCARGAR Proyectos

