Commande : Sélection de caractères génériques
Cette commande (catégorie "Composer") ouvre la boîte de dialogue Affectation de caractères génériques.
La partie supérieure de la boîte de dialogue affiche les caractères génériques actuellement configurés et les types d'appareils attribués. Dans la partie inférieure de la boîte de dialogue, le référentiel de périphériques est représenté, proposant les périphériques installés à sélectionner. Vous pouvez modifier les affectations dans la boîte de dialogue. À cette fin, la boîte de dialogue apparaît également lors de la génération de l'appareil, lorsque les caractères génériques ne peuvent pas être attribués automatiquement aux types d'appareil et qu'une affectation manuelle est nécessaire.
L'affectation des caractères génériques aux types d'appareils est stockée dans le projet. Cependant, vous pouvez également utiliser un fichier XML pour enregistrer les affectations en externe et les recharger à partir de là. Le fichier et le chemin de ce fichier sont affichés en haut de la boîte de dialogue.

Nouveau: Cette commande permet de créer un nouveau fichier XML d'affectation de caractères génériques (vide). Définissez le nom du fichier et le répertoire de stockage.
Sauvegarder: Cette commande enregistre explicitement l'affectation de périphérique générique actuellement définie dans un fichier choisi manuellement. En dehors de cela, les affectations seront automatiquement enregistrées dans le fichier actuellement spécifié, lors de la fermeture de la boîte de dialogue à l'aide du D'ACCORD bouton.
Charger: Cette commande permet de charger un fichier d'affectation de caractères génériques (XML) existant.
Dans l'arborescence en surbrillance, le ID de l'appareil (nom du module) La colonne affiche les identifiants des appareils du générateur de périphérique qui utilisent des caractères génériques. Le nom de l'instance de module qui apporte ce périphérique est indiqué entre parenthèses. Dans le cas d'un dispositif générateur d'appareil inséré statiquement (défini par la déclaration du module Identification et pas Wildcard/FlexibleWildcard) un nœud standard Statique est créé et contient tous les périphériques insérés statiquement. Les appareils statiques ne peuvent pas être modifiés. Le Rapports Les colonnes montrent la relation entre les appareils parents et enfants du générateur de périphériques. Une ligne en gras indique une relation fixe, tandis qu'une ligne pointillée sert de suggestion de relation. La suggestion est basée sur la définition de ParentID dans le Device section.
Les caractères génériques peuvent également être marqués comme vides en les sélectionnant simplement et en appuyant sur le bouton Del clé. Par exemple, un tel caractère générique vide pourrait servir à modifier les relations parent-enfant proposées.
Les caractères génériques attribués sont affichés avec une couleur d'arrière-plan verte ; caractère générique non attribué avec une couleur de fond rouge.
Afficher uniquement les compatibilités avec la première génération d'appareils parents possibles: Si cette option est activée, l'assortiment d'appareils de la vue du référentiel d'appareils est en outre limité aux appareils qui sont des enfants compatibles uniquement des premiers parents d'appareils. Ceci est défini par le configuration des modules. S'ils ne sont pas activés, les parents d'appareils de 2e, 3e,…, nième génération sont également traités comme des parents possibles, élargissant ainsi l'assortiment d'appareils affiché dans la vue du référentiel d'appareils.
Attribution de caractères génériques
Il existe deux manières d'attribuer un caractère générique :
Dans la partie supérieure de la boîte de dialogue, dans la ligne du caractère générique à attribuer, cliquez dans le champ de la colonne Appareils sélectionnés. Ensuite, dans l'arborescence du référentiel de périphériques dans la partie inférieure de la boîte de dialogue, double-cliquez sur le périphérique souhaité.
Dans l'arborescence du référentiel de périphériques dans la partie inférieure de la boîte de dialogue, sélectionnez le périphérique souhaité. Puis, dans la partie supérieure de la boîte de dialogue, dans la ligne du joker à attribuer, double-cliquez sur le champ en colonne Appareils sélectionnés.
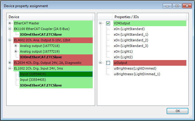
Attribution des propriétés de l'appareil
La commande Attribution des propriétés du périphérique ouvre la boîte de dialogue correspondante, qui sert à attribuer offre propriétés aux appareils.

Sur le côté gauche de la boîte de dialogue répertorie tous les appareils générés utilisés dans le projet. Les nœuds enfants de ces appareils affichent toutes les entrées, sorties (non en gras) et les blocs fonctionnels créés (en gras) du type d'appareil correspondant.
L'écran de droite répertorie toutes les propriétés "exigeantes", qui sont définies dans les déclarations de module des modules utilisés comme exigeant IO. Les nœuds enfants de ces « demandes » correspondent à tous les modules IO qui nécessitent que leurs nœuds parents soient exigeants.
La boîte de dialogue d'attribution des propriétés permet d'attribuer les propriétés du côté droit aux appareils et à leurs canaux IO. Ces affectations seront enregistrées dans un fichier supplémentaire à côté de la description de l'appareil, qui fait référence au fichier supplémentaire. La boîte de dialogue s'ouvre automatiquement lors de la génération du code si toutes les propriétés « exigeantes » des IO du module ne sont pas satisfaites par au moins une affectation à un appareil qui offre ces propriétés.
Règles de cession de propriété
Si un appareil ou un canal IO ou une instance FB est sélectionné sur le côté gauche, toutes les propriétés de cet appareil ou canal IO ou instance FB qui sont déjà attribuées seront marquées par une case cochée sur le côté droit.
Les appareils sur le côté gauche sans propriétés attribuées pour leurs canaux IO ou instances FB seront affichés avec un fond rouge, le canal IO ou l'instance FB concernée sera affiché avec un fond rouge, respectivement. Les appareils pour lesquels tous les canaux d'E/S et instances FB sont affectés sont surlignés en vert, tout comme les canaux d'E/S et instances FB connus. La cession inclut également le fait de ne pas céder une propriété « exigeante ». Ce dernier résultat peut être obtenu pour un appareil complet en double-cliquant sur un nœud d'appareil pour l'ensemble de l'appareil avec tous ses canaux d'E/S et instances FB.
Les propriétés de droite peuvent être ajoutées aux propriétés « d'offre » de l'appareil, du canal d'E/S ou de l'instance FB sélectionnée à gauche en cochant la case. Un nombre illimité de propriétés, voire aucune, peut être attribué à un appareil, un canal d'E/S ou une instance FB.
Si une propriété d'E/S « exigeante » est attribuée à un nœud d'appareil, cette propriété est alors attribuée à tous les nœuds de canal d'E/S enfants de ce nœud d'appareil, mais pas aux instances FB. De même, si un appareil se voit attribuer une propriété InstRef « exigeante », alors seules les instances FB enfants de cet appareil se voient attribuer cette propriété. Plusieurs appareils, canaux d'E/S ou instances FB peuvent être sélectionnés en même temps, chacun d'entre eux étant ensuite affecté, dans la mesure du possible, aux propriétés sélectionnées.
Les propriétés « exigeantes » du côté droit qui sont proposées par au moins un appareil du côté gauche seront affichées sur fond vert. Les propriétés « exigeantes » sans offres correspondantes sur le côté gauche seront affichées sur fond rouge.