Exemple : modules découplés
Produit: CODESYS Application Composer
Cet exemple montre comment utiliser des modules découplés. Ces modules peuvent être utilisés comme modules de niveau supérieur ou insérés dans des emplacements comme enfants d'autres modules.
Description
L'exemple décrit un bâtiment comprenant des pièces. Ces pièces sont équipées d'interrupteurs et de lumières, chacun disponible en deux variantes. Les lumières (clignotantes ou fixes) peuvent être reliées à des interrupteurs ou des boutons. Un interrupteur ou un bouton peut être relié à plusieurs lumières. Par exemple, si une lumière est équipée à la fois d'un interrupteur et de boutons, l'interrupteur se comporte comme un interrupteur principal ; il faut appuyer dessus pour pouvoir actionner les lumières avec les boutons-poussoirs. Si seuls des interrupteurs sont installés, ceux-ci allument la lumière de référence. Une lumière clignotante s'allume et s'éteint automatiquement lorsqu'elle est allumée.
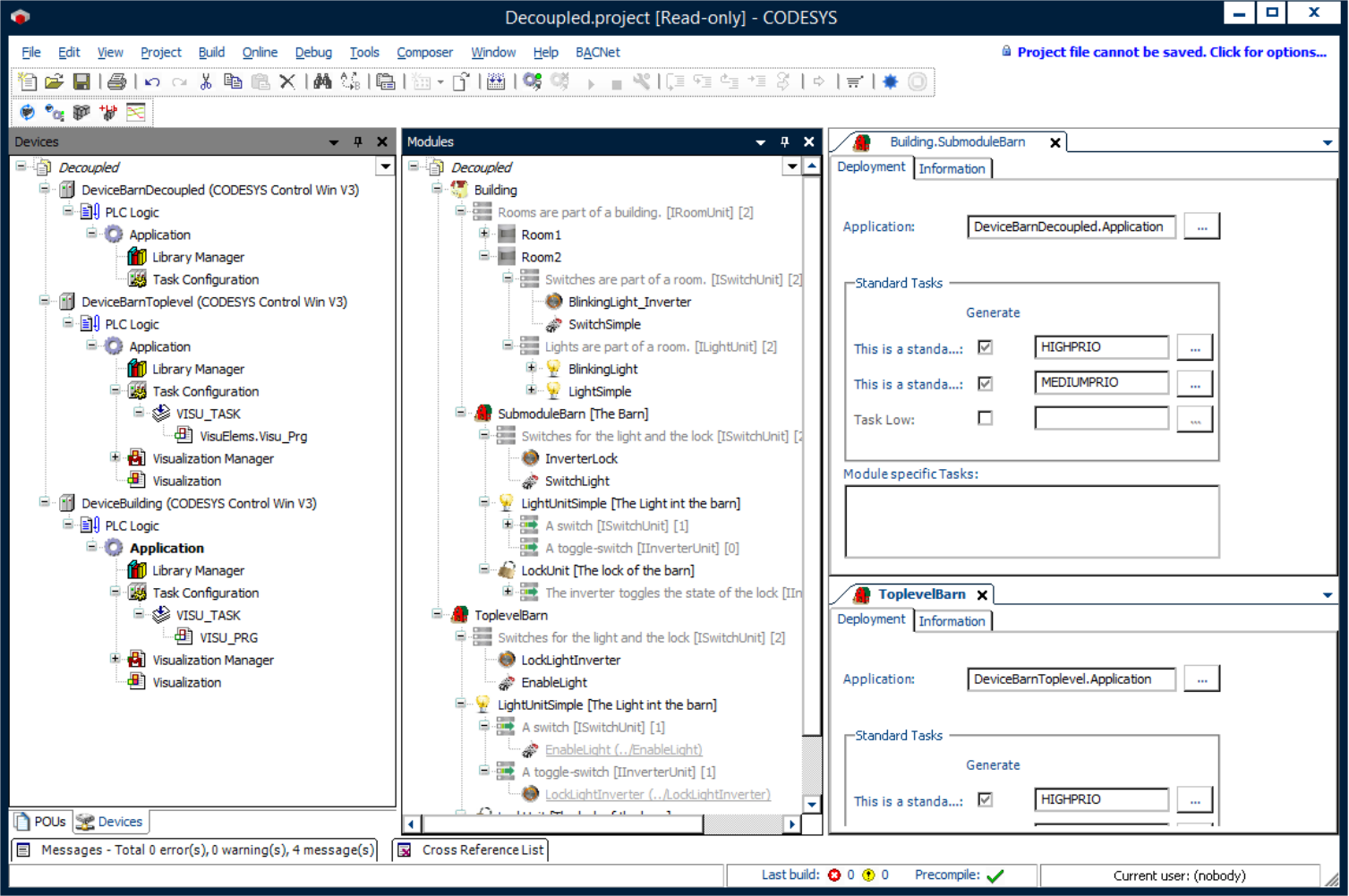
Dans l'exemple, le module découplé décrit un abri de jardin appliqué à la fois comme partie intégrante de la maison et comme module principal. L'application de l'abri de jardin peut être exécutée sur un contrôleur distinct, quelle que soit son utilisation.
Déclarations de modules
Déclarations de blocs fonctionnels
Arborescence des périphériques
Arborescence des modules
![]() |
Pour plus d'informations, voir : Découplé section et Procurations section.
Pour générer cet exemple, le Générateur standard l'option doit être sélectionnée.
Afin de communiquer avec les différents contrôleurs, la cible d'application du hangar doit être définie en conséquence dans les instances du hangar.
![]() |
Trois contrôleurs interconnectés sont nécessaires à l'exécution de cet exemple d'application. Par exemple, CODESYS Control Win Le produit (SoftPLC) peut être utilisé comme deuxième et troisième contrôleur sur une machine virtuelle configurée. Si le module découplé est appliqué comme sous-module mais qu'il s'exécute sur un contrôleur distinct, la communication s'effectue via la liste des variables réseau et des instances proxy.
Configuration système requise et restrictions
Système de programmation | CODESYS Development System (version 3.5.17.0 ou supérieure) |
Système d'exécution | CODESYS Control Win (version 3.5.17.0) |
Composants complémentaires | CODESYS Application Composer |
Avis
TÉLÉCHARGER Projets

