Exemple : FlexibleDeviceGenerator
Produit: CODESYS Application Composer
Cet exemple montre comment les appareils peuvent être générés automatiquement avec le CODESYS Application Composer en utilisant un mappage de périphériques flexible.
Cette fonction est utilisée lorsque, au moment de la création du module, la configuration matérielle ne peut pas encore être définie ou doit être conçue pour être modifiée ultérieurement.
Description
L'exemple décrit un bâtiment comprenant des pièces. Ces pièces sont équipées d'interrupteurs et de lumières, chacun disponible en deux variantes. Les lumières (clignotantes ou fixes) peuvent être reliées à des interrupteurs ou des boutons. Un interrupteur ou un bouton peut être relié à plusieurs lumières. Par exemple, si une lumière est équipée à la fois d'un interrupteur et de boutons, l'interrupteur se comporte comme un interrupteur principal ; il faut appuyer dessus pour pouvoir actionner les lumières avec les boutons-poussoirs. Si seuls des interrupteurs sont installés, ceux-ci allument la lumière de référence. Une lumière clignotante s'allume et s'éteint automatiquement lorsqu'elle est allumée.
Dans cet exemple, l'ensemble du réseau de communication est conçu pour être flexible, de sorte que les équipements et le type de bus de terrain sont déterminés par un mappage générique. Cela permet de remplacer l'ensemble du bus de terrain ou seulement certaines parties.
Déclarations de modules
Déclarations de blocs fonctionnels
Arborescence des périphériques
Arborescence des modules
![]() |
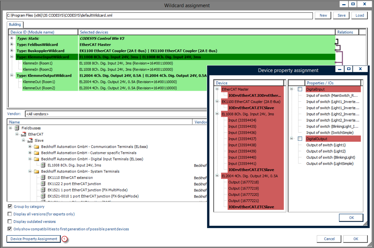
(1) : Cartographie des propriétés de demande de l'appareil
Pour plus d'informations, voir : Générateur d'appareils section.
En utilisant des caractères génériques flexibles, il est nécessaire de mapper les périphériques installés aux derniers caractères génériques, qui ne sont rien d'autre que des espaces réservés pour des types de périphériques spécifiques. Cette opération est effectuée lors du mappage des caractères génériques avant le cycle du générateur par le CODESYS Application Composer Lorsque le générateur de périphériques est activé, le code de l'application peut être généré, incluant tous les périphériques nécessaires. Vous pouvez implémenter automatiquement les E/S des modules à l'aide de propriétés mappées aux canaux des périphériques. À cette fin, les propriétés correspondantes disponibles des canaux des périphériques sont automatiquement liées aux E/S des modules. Les propriétés appliquées sont enregistrées pour chaque description de périphérique et définissent, si nécessaire, leurs propres exigences en matière de propriétés.
La génération de périphériques flexibles et statiques peut être utilisée simultanément, par exemple si une partie des périphériques est déjà connue. La détermination d'un matériel spécifique limitera la flexibilité du générateur de périphériques.
![]() |
Après la première génération du système de bus, vous devrez peut-être adapter les paramètres de communication. Dans ce cas, vous pouvez ignorer l'avertissement indiquant de ne modifier aucun fichier créé par le CODESYS Application Composer. Si aucune modification n'a été apportée à l'arborescence des instances de modules, la configuration suivante du système de communication est possible :
Bus de terrain : Maître EtherCAT
Coupleur de bus : EK1100
Entrée du terminal : EL1008
Sortie du terminal : EL2004
La configuration sélectionnée peut être modifiée à tout moment au moyen de la Sélection de caractères génériques élément de menu du CODESYS Application Composer et générer à nouveau.
Configuration système requise et restrictions
Système de programmation | CODESYS Development System (version 3.5.17.0 ou supérieure) |
Système d'exécution | CODESYS Control Win (version 3.5.17.0) |
Composants complémentaires | CODESYS Application Composer |
Avis
TÉLÉCHARGER Projets

