Comando: Mappa I/O
Simbolo: 
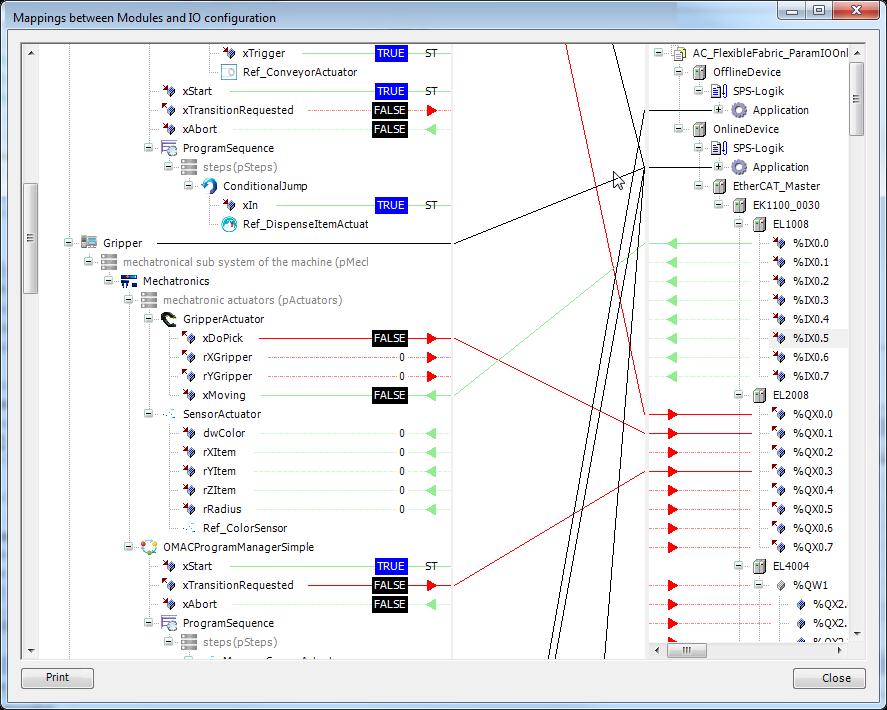
Questo comando (categoria "Compositore") apre una finestra di dialogo per definire la mappatura tra moduli e I/O configurazione.

Sul lato sinistro della finestra di dialogo tutti gli ingressi e le uscite dei moduli vengono visualizzati in una struttura ad albero secondo albero dei moduli. Sul lato destro c'è la struttura dell'albero dei dispositivi.
Le connessioni dei moduli di primo livello alle applicazioni vengono disegnate in base alle impostazioni dei moduli di primo livello. Questa connessione non può essere modificata in questa finestra di dialogo.
Gli ingressi vengono visualizzati con una connessione verde e una freccia verde, le uscite vengono visualizzate in rosso.
Gli ingressi o le uscite aperti (senza connessione) vengono visualizzati con una linea tratteggiata.
Nel caso in cui un'espressione ST sia mappata sull'input resp. uscita, la connessione verrà visualizzata con una "ST".
I collegamenti tra moduli e dispositivi sono possibili solo da ingresso a ingresso o da uscita a uscita. Inoltre, entrambe le connessioni devono avere un tipo di dati compatibile. I collegamenti tra i moduli sono possibili solo da ingresso a uscite e viceversa. Non sono possibili connessioni tra dispositivi.
Per creare una connessione è necessario selezionare l'ingresso o l'uscita aperti. Un segnaposto selezionato viene visualizzato con uno sfondo blu. Gli ingressi e le uscite sono collegati tramite drag and drop. Una destinazione di connessione valida o non valida viene indicata con diversi puntatori del mouse. Le connessioni esistenti verranno cancellate se l'ingresso o l'uscita sono occupati.
Se un dispositivo o un modulo è compresso, la connessione verrà disegnata in nero perché probabilmente non è possibile determinare la direzione dei dati.
Se viene ulteriormente compresso (ad esempio l'apparecchio sovraordinato), anche i collegamenti verranno nascosti. Questo viene fatto per migliorare la visione d'insieme perché lo spessore della linea può essere ridotto nella zona centrale.
Se viene selezionata una connessione sul lato sinistro o destro, il dispositivo corrispondente verrà espanso se è compresso.
Le frecce mostrano la direzione dei dati. Un dispositivo compresso mostra sia la freccia verde che quella rossa se il dispositivo utilizza ingressi e uscite. Se sono presenti solo ingressi o uscite, viene visualizzata anche la direzione dei dati.
Nella modalità online i valori dei parametri vengono visualizzati sul lato sinistro. I valori non possono essere modificati in questa visualizzazione.
Facendo doppio clic su un modulo o dispositivo, nell'editor si apre il rispettivo oggetto.
Suggerimento
Le connessioni possono anche essere impostate oltre i confini dell'applicazione!
Suggerimento
Se un'istanza del modulo è mappata al pool POU, le linee di connessione sono disattivate. In questa situazione non è possibile creare mappature IO, ma è possibile eliminare le mappature esistenti.
Stampa: Questo comando consente di stampare le mappature I/O impostate in uno stile panoramica.