Comando: Selezione caratteri jolly
Questo comando (categoria "Compositore") apre la finestra di dialogo Assegnazione di caratteri jolly.
La parte superiore della finestra di dialogo mostra i caratteri jolly attualmente configurati e i tipi di dispositivo assegnati. Nella parte inferiore della finestra di dialogo è rappresentato l'archivio dispositivi, che offre la selezione dei dispositivi installati. È possibile modificare le assegnazioni all'interno della finestra di dialogo. A questo scopo la finestra di dialogo appare anche durante la generazione del dispositivo, quando i caratteri jolly non possono essere assegnati automaticamente ai tipi di dispositivo ed è necessaria l'assegnazione manuale.
L'assegnazione dei caratteri jolly ai tipi di dispositivi viene memorizzata all'interno del progetto. Tuttavia puoi anche utilizzare un file XML per salvare le assegnazioni esternamente e ricaricarle da lì. Il file e il percorso di questo file vengono visualizzati nella parte superiore della finestra di dialogo.

Nuovo: Questo comando consente di creare un nuovo file XML di assegnazione dei caratteri jolly (vuoto). Definire il nome del file e la directory di archiviazione.
Salva: questo comando salva esplicitamente l'assegnazione del dispositivo jolly attualmente definita in un file scelto manualmente. A parte questo, le assegnazioni verranno salvate automaticamente nel file attualmente specificato, quando si chiude la finestra di dialogo utilizzando il OK pulsante.
Carico: Questo comando consente di caricare un file di assegnazione di caratteri jolly esistente (XML).
Nella vista ad albero evidenziata, il file ID dispositivo (nome del modulo) la colonna mostra gli ID dei dispositivi del generatore di dispositivi che utilizzano caratteri jolly. Il nome dell'istanza del modulo che porta questo dispositivo è mostrato tra parentesi. In caso di dispositivo generatore di dispositivi inserito staticamente (definito dalla dichiarazione del modulo Identification e non Wildcard/FlexibleWildcard) un nodo standard Statico viene creato che contiene tutti i dispositivi inseriti staticamente. I dispositivi statici non possono essere modificati. IL Relazioni colonne mostra la relazione tra i dispositivi padre e figlio del generatore di dispositivi. Una linea in grassetto indica una relazione fissa, mentre una linea tratteggiata serve come suggerimento per una relazione. Il suggerimento si basa sulla definizione di ParentID nel Device sezione.
I caratteri jolly possono anche essere contrassegnati come vuoti semplicemente selezionandoli e premendo il pulsante Del chiave. Ad esempio, un carattere jolly vuoto potrebbe servire a modificare le relazioni genitore-figlio proposte.
I caratteri jolly assegnati vengono visualizzati con uno sfondo verde; carattere jolly non assegnato con un colore di sfondo rosso.
Mostra solo la compatibilità con la prima generazione di possibili dispositivi genitori: Se questa opzione è attivata, l'assortimento di dispositivi della visualizzazione dell'archivio dispositivi è ulteriormente limitato a quei dispositivi che sono figli compatibili solo del primo dispositivo genitore. Ciò è definito dal configurazione del modulo. Se non attivati, anche i dispositivi genitori di 2a, 3a, …, nesima generazione vengono trattati come possibili genitori, ampliando l'assortimento di dispositivi mostrato nella vista dell'archivio dispositivi.
Assegnazione di caratteri jolly
Esistono due modi per assegnare un carattere jolly:
Nella parte superiore della finestra di dialogo, nella riga del carattere jolly da assegnare, fare clic nel campo in colonna Dispositivi selezionati. Quindi, nell'albero Archivio dispositivi nella parte inferiore della finestra di dialogo, fare doppio clic sul dispositivo desiderato.
Nell'albero Archivio dispositivi nella parte inferiore della finestra di dialogo, selezionare il dispositivo desiderato. Successivamente, nella parte superiore della finestra di dialogo, nella riga del carattere jolly da assegnare, fare doppio clic sul campo nella colonna Dispositivi selezionati.
Assegnazione delle proprietà del dispositivo
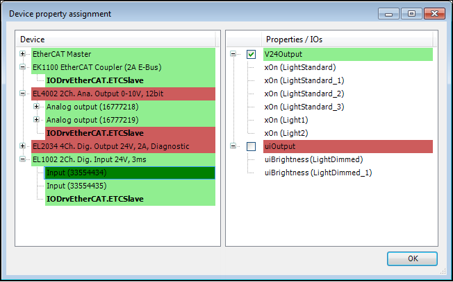
Il comando Assegnazione delle proprietà del dispositivo apre la rispettiva finestra di dialogo che serve per l'assegnazione offerta proprietà ai dispositivi.

Sul lato sinistro della finestra di dialogo sono elencati tutti i dispositivi generati utilizzati nel progetto. I nodi figli di questi dispositivi visualizzano tutti gli ingressi, le uscite (non in grassetto) e i blocchi funzione creati (in grassetto) del tipo di dispositivo corrispondente.
Il display sul lato destro elenca tutte le proprietà "richieste", che sono definite nelle dichiarazioni dei moduli utilizzati come esigente IO. I nodi figli di queste "richieste" corrispondono a tutti gli IO del modulo che richiedono la richiesta dei nodi genitori.
La finestra di dialogo di assegnazione delle proprietà viene utilizzata per assegnare le proprietà del lato destro ai dispositivi e ai loro canali IO. Queste assegnazioni verranno salvate in un file aggiuntivo accanto alla descrizione del dispositivo dei dispositivi, che fa riferimento al file aggiuntivo. La finestra di dialogo si apre automaticamente durante la generazione del codice se non tutte le proprietà "richieste" degli I/O del modulo sono soddisfatte con almeno un'assegnazione a un dispositivo che offre queste proprietà.
Regole per l'assegnazione degli immobili
Se sul lato sinistro viene selezionato un dispositivo, un canale IO o un'istanza FB, tutte le proprietà di questo dispositivo, canale IO o istanza FB già assegnate verranno contrassegnate con una casella di controllo sul lato destro
I dispositivi sul lato sinistro senza proprietà assegnate per i canali IO o le istanze FB verranno visualizzati con uno sfondo rosso, il canale IO o l'istanza FB interessati verranno visualizzati rispettivamente con uno sfondo rosso. I dispositivi a cui sono assegnati tutti i canali I/O e le istanze FB sono evidenziati in verde, così come i canali I/O e le istanze FB noti. L'assegnazione prevede anche la non assegnazione di un immobile “impegnativo”. Quest'ultimo può essere ottenuto per un dispositivo completo facendo doppio clic su un nodo del dispositivo per l'intero dispositivo con tutti i suoi canali I/O e istanze FB.
Le proprietà a destra possono essere aggiunte alle proprietà di "offerta" del dispositivo, del canale I/O o dell'istanza FB selezionata a sinistra selezionando la casella. È possibile assegnare qualsiasi numero di proprietà o nessuna a un dispositivo, canale I/O o istanza FB.
Se una proprietà I/O "impegnativa" viene assegnata a un nodo del dispositivo, questa proprietà viene assegnata a tutti i nodi del canale I/O figlio di questo nodo del dispositivo, ma non alle istanze FB. Allo stesso modo, se a un dispositivo viene assegnata una proprietà InstRef "impegnativa", solo alle istanze FB figlio di quel dispositivo viene assegnata quella proprietà. È possibile selezionare contemporaneamente più dispositivi, canali I/O o istanze FB, a ciascuno dei quali vengono poi assegnate, se possibile, le proprietà selezionate.
Le proprietà "richieste" sul lato destro che sono offerte almeno da un dispositivo sul lato sinistro verranno visualizzate con uno sfondo verde. Le proprietà "richieste" senza corrispondenti proprietà dell'offerta sul lato sinistro verranno visualizzate con uno sfondo rosso.