Comando: Confronta
Simbolo: 
funzione: Il comando apre la finestra di dialogo confronto di progetto. In questa finestra di dialogo si definisce il progetto di riferimento con il quale viene confrontato il progetto corrente. Configura il processo di confronto tramite Opzioni. Quando la finestra di dialogo viene chiusa, il confronto inizia e il risultato viene mostrato nella vista Confronto di progetti - differenze mostrato.
chiamata:
Requisiti: Un progetto è aperto.
Per ulteriori informazioni, vedere: Progetti a confronto
Dialogo: confronto di progetti
progetto su disco | Percorso del progetto di riferimento nel file system |
Progetto in un database di codice sorgente | ospitando: Nome dell'host su cui risiede il controllo del codice sorgente Porta: Numero di porta per la connessione al controllo del codice sorgente Posizione: Percorso del progetto di riferimento Requisito: il progetto è collegato alla gestione del codice sorgente (ad es CODESYS SVN) connesso. |
Ignora gli spazi |
|
ignora i commenti |
|
ignora le proprietà |
|
ok | Avvia il confronto del progetto e inserisce il risultato nella vista Confronto di progetti - differenze rappresentare |
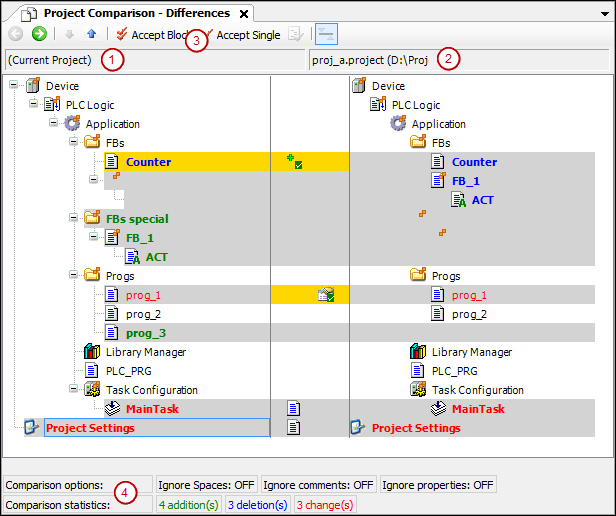
Visualizza: Confronto progetti - Differenze
La vista di confronto del progetto appare quando si apre la finestra di dialogo confronto di progetto Con ok rottura.

(1) Albero degli oggetti del progetto corrente
(2) Albero degli oggetti del progetto di riferimento
(3) comando prendere in consegna il blocco, comando Assumere individualmente
(4) opzioni di confronto, configurato nella finestra di dialogo confronto di progetto, statistiche di confronto: oggetti aggiunti, eliminati, modificati
![]() | Passa alla visualizzazione di confronto dettagliata Confronto progetto - differenze <nome oggetto> per l'oggetto selezionato nell'albero Alternativa: fare doppio clic sull'oggetto |
![]() | Seleziona l'oggetto inferiore successivo nell'albero dei dispositivi per il quale sono state trovate differenze |
![]() | Seleziona l'oggetto superiore successivo nell'albero dei dispositivi per il quale sono state trovate differenze |
| Il blocco (l'oggetto selezionato con tutti gli oggetti subordinati e le unità) viene selezionato per il trasferimento dal blocco di riferimento al blocco attuale. Un clic ripetuto |
| L'oggetto viene selezionato per il trasferimento dall'oggetto di riferimento all'oggetto corrente. |
![]() | Presupposto: l'oggetto selezionato nella struttura ad albero degli oggetti ha proprietà, diritti di accesso o assegnazione di cartelle differenti. Apre la finestra di dialogo Rilevare per una domanda dettagliata |
Nome oggetto con | Gli oggetti figlio degli oggetti sono diversi. |
Carattere nero | Gli oggetti sono identici. |
Sfondo grigio | Gli oggetti sono diversi. |
Sfondo grigio + carattere blu in grassetto | L'oggetto è disponibile solo nel progetto di riferimento. |
Sfondo grigio + carattere verde in grassetto | L'oggetto è disponibile solo nel progetto aperto (non nell'oggetto di riferimento). |
Sfondo grigio + scritta rossa + | L'oggetto ha proprietà diverse. |
Sfondo grigio + scritta rossa + | I diritti di accesso dell'oggetto e dell'oggetto di riferimento sono diversi. |
Sfondo grigio + carattere rosso in grassetto + | L'implementazione degli oggetti è diversa. Se si fa doppio clic sulla linea, viene visualizzata la vista di confronto specifica dell'oggetto. |
Evidenziazione gialla | L'oggetto è impostato per l'accettazione. |
Evidenziazione gialla + | L'aggiunta dell'oggetto di riferimento al progetto aperto è impostata. |
Evidenziazione gialla + | L'eliminazione dell'oggetto (nel progetto aperto) è impostata. |
Evidenziazione gialla + | Viene impostata l'accettazione delle proprietà del progetto di riferimento. |
Evidenziazione gialla + carattere rosso + | Viene attivata l'accettazione dei diritti di accesso del progetto di riferimento. |
Evidenziazione grigia + carattere rosso grassetto + | L'accettazione dell'attuazione del progetto di riferimento è fissata. |
opzioni di confronto | Quelli in dialogo confronto di progetto opzioni di confronto definite |
statistiche di confronto | Numero di inserimenti, cancellazioni, modifiche nel progetto corrente rispetto al progetto di riferimento modifica significa differenze all'interno di un oggetto esistente in entrambi i progetti. |
![]() | Il prompt Vuoi salvare le modifiche apportate nella vista di confronto? appare. sì: Il contenuto, le proprietà oi diritti di accesso degli oggetti con sfondo giallo vengono modificati nel progetto. Corrispondono quindi a quelli del progetto di riferimento. Quindi la vista di confronto del progetto viene chiusa del tutto. |
Visualizza: Confronto progetto - <Nome oggetto> Differenze
funzione: Vista di confronto dei dettagli
Seleziona un oggetto contrassegnato come avente un contenuto diverso e di cui hai quindi bisogno in dettaglio e fai clic su
.Fare doppio clic sull'oggetto
![]() | Torna alla vista di confronto del progetto |
![]() | Seleziona la riga inferiore successiva nel codice per cui sono state trovate differenze |
![]() | Seleziona la riga superiore successiva nel codice per cui sono state trovate differenze |
| Il blocco (con tutte le righe subordinate) viene selezionato per il trasferimento del blocco di riferimento nel progetto corrente. Un blocco nella vista di confronto dei dettagli è costituito dall'unità in cui è attualmente posizionato il cursore e da tutte le unità correlate che hanno lo stesso contrassegno delle differenze. Un'unità è una linea, una rete o un elemento. Le unità associate sono, ad esempio, righe successive di una riga. Un clic ripetuto |
| La linea è selezionata per assumere la linea di riferimento nell'oggetto corrente. |
![]() | Commuta tra la visualizzazione predefinita, in cui le diverse unità (righe, reti, elementi) sono visualizzate in rosso, e una visualizzazione diversa Commuta tra la visualizzazione predefinita, in cui le diverse unità (righe, reti, elementi) sono visualizzate in rosso, e una visualizzazione diversa
Nota: A seconda della visualizzazione, le differenze riscontrate nelle statistiche vengono conteggiate come modifiche o come inserimenti e cancellazioni! |
| Terza vista nella vista di confronto dettagliata Il pulsante apre o chiude una terza vista al di sotto del confronto tra la vista corrente e quella di riferimento (vedi figura sotto). Questa terza vista mostra il risultato delle azioni intraprese per risolvere le differenze rilevate. Le righe interessate sono contrassegnate da una barra gialla all'inizio della riga. |

(1) Terza vista comparativa
(2) Risultato del Usa la linea giusta azione
(3) Pulsante: Usa la linea giusta
| Viene utilizzata la riga di sinistra (l'implementazione nel progetto corrente). |
| Viene utilizzato il blocco di sinistra (l'implementazione del blocco nel progetto corrente). |
| Viene utilizzata la linea di destra (l'implementazione nel progetto di riferimento). |
| Viene utilizzato il blocco di destra (l'implementazione del blocco nel progetto di riferimento). |
| Disponibile solo se le differenze non vengono confrontate direttamente ( La riga di sinistra viene inserita sopra quella di destra nella terza vista (risultato). |
| Disponibile solo se le differenze non vengono confrontate direttamente ( La riga destra viene inserita sopra la riga sinistra nella terza visualizzazione (risultato). |
Carattere nero | Gli oggetti sono identici. |
Nome oggetto con | Gli oggetti figlio degli oggetti sono diversi. |
Evidenziazione grigia + carattere blu in grassetto | Il codice esiste solo nel progetto di riferimento. |
Evidenziazione grigia + carattere verde grassetto | Il codice esiste solo nel progetto corrente (non nel progetto di riferimento). |
Evidenziazione gialla | L'oggetto è impostato per l'accettazione. |
| Il Vuoi eseguire il commit delle modifiche apportate nella visualizzazione delle differenze? si apre il prompt di dialogo. sì: Il codice evidenziato in giallo viene accettato nel progetto. Il codice corrisponde al progetto di riferimento. Quindi la vista dettagliata viene chiusa e viene visualizzata la vista del progetto. Puoi continuare a lavorare con il confronto del progetto. |
Dialogo: Candidati
diritti di accesso |
|
Gruppi accettati | Gruppi i cui diritti di accesso sono ereditati dal progetto di riferimento Un gruppo viene accettato se esiste in entrambi i progetti e con diritti di accesso diversi. Esempio: |
Gruppi non accettati (mancanti in un progetto) | Il gruppo non sarà accettato se non esiste in nessuno dei due progetti. |
proprietà |
Requisito: le proprietà dell'oggetto di riferimento e dell'oggetto sono diverse. |
ok | Le impostazioni sono accettate. |
























