Esempio: moduli disaccoppiati
Prodotto: CODESYS Application Composer
Questo esempio mostra come utilizzare i moduli disaccoppiati. I moduli disaccoppiati possono essere utilizzati sia come moduli di primo livello, sia inseriti negli slot come moduli figli di altri moduli.
Descrizione
L'esempio descrive un edificio contenente stanze. Queste stanze sono dotate di interruttori e luci, ciascuna delle quali è disponibile in due varianti. Le luci (lampeggianti o fisse) possono essere collegate a interruttori o pulsanti. Un interruttore o un pulsante può essere collegato a più luci. Ad esempio, se una luce è dotata sia di un interruttore che di pulsanti, l'interruttore si comporta come un interruttore principale che deve essere premuto prima che le luci possano essere azionate con i pulsanti. Se sono installati solo interruttori, questi accendono la luce di riferimento. Una luce lampeggiante si accende e si spegne automaticamente quando viene accesa.
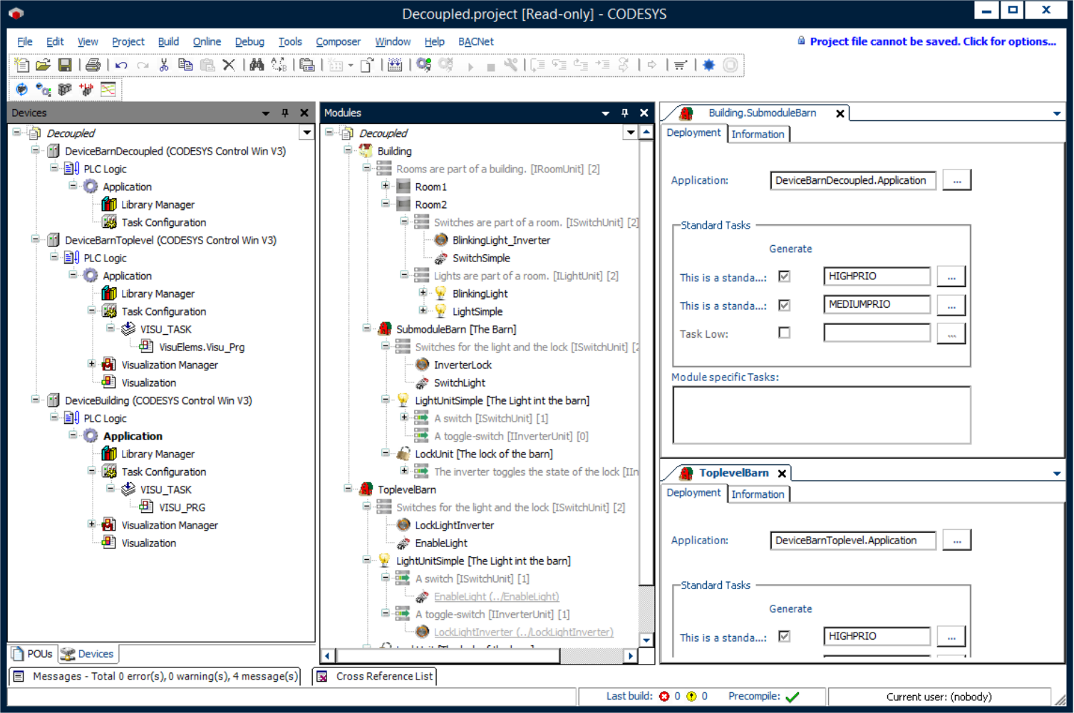
Nell'esempio, il modulo disaccoppiato descrive un capannone che viene applicato sia come parte integrante della casa che come modulo di livello superiore. L'applicazione del capannone può essere eseguita su un controller separato, indipendentemente dal suo utilizzo.
Dichiarazioni dei moduli
Dichiarazioni dei blocchi funzione
Albero dei dispositivi
Albero dei moduli
![]() |
Per ulteriori informazioni, vedere: Disaccoppiato sezione e Proxy sezione.
Per generare questo esempio, il Generatore standard è necessario selezionare l'opzione.
Per poter comunicare con i diversi controllori, l'obiettivo applicativo del capannone deve essere impostato di conseguenza nelle istanze del capannone.
![]() |
Per eseguire questa applicazione di esempio sono necessari tre controller interconnessi. Ad esempio, CODESYS Control Win Il prodotto (SoftPLC) può essere utilizzato come secondo e terzo controller su una macchina virtuale configurata. Se il modulo disaccoppiato viene applicato come sottomodulo ma viene eseguito su un controller separato, la comunicazione avviene tramite l'elenco delle variabili di rete e delle istanze proxy.
Requisiti di sistema e restrizioni
Sistema di programmazione | CODESYS Development System (versione 3.5.17.0 o superiore) |
Sistema di esecuzione | CODESYS Control Win (versione 3.5.17.0) |
Componenti aggiuntivi | CODESYS Application Composer |
Avviso
SCARICAMENTO Progetti

