Esempio: FlexibleDeviceGenerator
Prodotto: CODESYS Application Composer
Questo esempio mostra come i dispositivi possono essere generati automaticamente con CODESYS Application Composer utilizzando la mappatura flessibile dei dispositivi.
Questa funzione viene utilizzata quando, al momento della creazione del modulo, la configurazione hardware non può ancora essere definita oppure deve essere progettata per essere modificata in un secondo momento.
Descrizione
L'esempio descrive un edificio contenente stanze. Queste stanze sono dotate di interruttori e luci, ciascuna delle quali è disponibile in due varianti. Le luci (lampeggianti o fisse) possono essere collegate a interruttori o pulsanti. Un interruttore o un pulsante può essere collegato a più luci. Ad esempio, se una luce è dotata sia di un interruttore che di pulsanti, l'interruttore si comporta come un interruttore principale che deve essere premuto prima che le luci possano essere azionate con i pulsanti. Se sono installati solo interruttori, questi accendono la luce di riferimento. Una luce lampeggiante si accende e si spegne automaticamente quando viene accesa.
Nell'esempio, l'intera rete di comunicazione è progettata per essere flessibile, in modo che sia i dispositivi fieldbus che il tipo di fieldbus siano determinati tramite un mapping jolly. Ciò consente di sostituire l'intero fieldbus o solo singole parti.
Dichiarazioni dei moduli
Dichiarazioni dei blocchi funzione
Albero dei dispositivi
Albero dei moduli
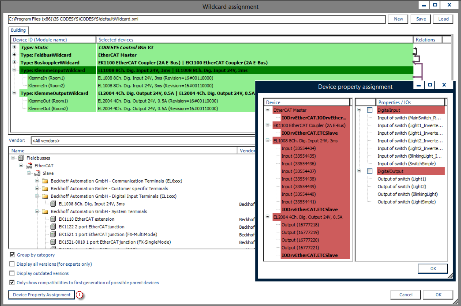
![]() |
(1): Mappatura delle proprietà di domanda del dispositivo
Per ulteriori informazioni, vedere: Generatore di dispositivi sezione.
Utilizzando caratteri jolly flessibili, è necessario mappare i dispositivi installati sugli ultimi caratteri jolly, che non sono altro che segnaposto per tipi di dispositivi specifici. Questa operazione viene eseguita durante la mappatura dei caratteri jolly prima del ciclo del generatore da parte di CODESYS Application Composer Quando il generatore di dispositivi è attivato, è possibile generare il codice applicativo, inclusi tutti i dispositivi necessari. È possibile implementare automaticamente gli I/O del modulo utilizzando proprietà mappate sui canali dei dispositivi. A tale scopo, le proprietà corrispondenti disponibili dei canali del dispositivo vengono collegate automaticamente agli I/O del modulo. Le proprietà applicate vengono salvate per ogni descrizione del dispositivo e definiscono, se necessario, i propri requisiti sulle proprietà.
La generazione di dispositivi flessibili e statici può essere utilizzata simultaneamente, ad esempio se parte dei dispositivi è già nota. La definizione di hardware specifico limiterà la flessibilità del generatore di dispositivi.
![]() |
Dopo la prima generazione del sistema bus, potrebbe essere necessario adattare le impostazioni di comunicazione. In questo caso, è possibile ignorare l'avviso che invita a non modificare i file creati dal sistema. CODESYS Application Composer Se non sono state apportate modifiche all'albero delle istanze del modulo, è possibile la seguente configurazione del sistema di comunicazione:
Bus di campo: EtherCAT Master
Accoppiatore bus: EK1100
Ingresso terminale: EL1008
Uscita terminale: EL2004
La configurazione selezionata può essere modificata in qualsiasi momento tramite il Selezione jolly voce di menu del CODESYS Application Composer e generare nuovamente.
Requisiti di sistema e restrizioni
Sistema di programmazione | CODESYS Development System (versione 3.5.17.0 o superiore) |
Sistema di esecuzione | CODESYS Control Win (versione 3.5.17.0) |
Componenti aggiuntivi | CODESYS Application Composer |
Avviso
SCARICAMENTO Progetti

