コマンド: ワイルドカード選択
このコマンド (カテゴリ「Composer」) は、ダイアログを開きます。 ワイルドカードの割り当て。
ダイアログの上部には、現在構成されているワイルドカードと割り当てられているデバイス タイプが表示されます。ダイアログの下部にはデバイス リポジトリが表示され、インストールされているデバイスが選択可能になります。ダイアログ内で割り当てを編集できます。この目的のため、ワイルドカードをデバイス タイプに自動的に割り当てることができず、手動での割り当てが必要な場合は、デバイス生成中にダイアログも表示されます。
デバイス タイプへのワイルドカードの割り当ては、プロジェクト内に保存されます。ただし、XML ファイルを使用して割り当てを外部に保存し、そこから再ロードすることもできます。ファイルとこのファイルのパスがダイアログの上部に表示されます。

新しい: このコマンドを使用すると、新しい (空の) ワイルドカード割り当て XML ファイルを作成できます。ファイル名と保存ディレクトリを定義します。
保存: このコマンドは、現在定義されているワイルドカード デバイス割り当てを、手動で選択したファイルに明示的に保存します。これとは別に、ダイアログを使用してダイアログを閉じると、割り当ては現在指定されているファイルに自動的に保存されます。 わかりました ボタン。
負荷: このコマンドを使用すると、既存のワイルドカード割り当てファイル (XML) をロードできます。
ハイライト表示されたツリー ビューでは、 デバイスID(モジュール名) 列には、デバイスの ID が表示されます。 デバイスジェネレータ ワイルドカードを使用します。このデバイスをもたらすモジュール インスタンスの名前が括弧内に表示されます。静的に挿入されたデバイスジェネレータデバイスの場合(モジュール宣言で定義) Identification そしてそうではありません Wildcard/FlexibleWildcard) 標準ノード 静的 静的に挿入されたすべてのデバイスを含むファイルが作成されます。静的デバイスは変更できません。の 関係 列は、デバイス ジェネレーターの親デバイスと子デバイスの関係を示します。太線は固定された関係を示し、破線は関係の提案として機能します。この提案は次の定義に基づいています。 ParentID の中に Device セクション。
ワイルドカードを選択してキーを押すだけで、ワイルドカードを空としてマークすることもできます。 デル 鍵。たとえば、このような空のワイルドカードは、提案された親子関係を変更するのに役立つ可能性があります。
割り当てられたワイルドカードは緑色の背景色で表示されます。背景色が赤の未割り当てのワイルドカード。
考えられる親デバイスの第 1 世代との互換性のみを表示します: このオプションがアクティブ化されている場合、デバイス リポジトリ ビューのデバイスの品揃えは、最初のデバイスの親のみの互換性のある子であるデバイスにさらに制限されます。これは次のように定義されます。 モジュール構成。アクティブ化されていない場合、第 2 世代、第 3 世代、…、第 n 世代のデバイスの親も可能な親として扱われ、デバイス リポジトリ ビューに表示されるデバイスの品揃えが拡大されます。
ワイルドカードの割り当て
ワイルドカードを割り当てる方法は 2 つあります。
ダイアログの上部で、割り当てるワイルドカードの行の列のフィールドをクリックします。 選択したデバイス。次に、ダイアログの下部にあるデバイス リポジトリ ツリーで、目的のデバイスをダブルクリックします。
ダイアログの下部にあるデバイス リポジトリ ツリーで、目的のデバイスを選択します。次に、ダイアログの上部にある、割り当てるワイルドカードの行で、列のフィールドをダブルクリックします。 選択したデバイス。
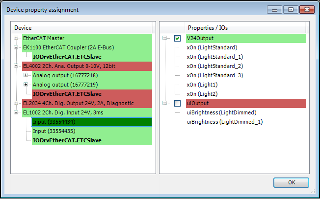
デバイスプロパティの割り当て
コマンド デバイスプロパティの割り当て それぞれのダイアログが開きます。 募集 デバイスのプロパティ。

ダイアログの左側には、プロジェクトで使用される生成されたすべてのデバイスがリストされます。これらのデバイスの子ノードには、対応するデバイス タイプのすべての入力、出力 (太字ではない)、および作成された機能ブロック (太字) が表示されます。
右側の表示には、使用されるモジュールのモジュール宣言で次のように定義されているすべての「要求の高い」プロパティがリストされます。 要求が厳しい IO。これらの「要求」の子ノードは、親ノードの要求を必要とするすべてのモジュール IO に対応します。
プロパティ割り当てダイアログは、右側のプロパティをデバイスとその IO チャネルに割り当てるために使用されます。この割り当ては、デバイスのデバイス説明の隣にある追加ファイルに保存され、追加ファイルへの参照が取得されます。モジュール IO のすべての「要求の高い」プロパティが、これらのプロパティを提供するデバイスへの少なくとも 1 つの割り当てで満たされていない場合、ダイアログはコード生成中に自動的に開きます。
プロパティの割り当てのルール
デバイス、IO チャネル、または FB インスタンスが左側で選択されている場合、すでに割り当てられているこのデバイス、IO チャネル、または FB インスタンスのすべてのプロパティが右側のチェックボックスでマークされます。
IO チャネルまたは FB インスタンスのプロパティが割り当てられていない左側のデバイスは赤い背景で表示され、関連する IO チャネルまたは FB インスタンスはそれぞれ赤い背景で表示されます。すべての I/O チャネルと FB インスタンスが割り当てられているデバイスは、既知の I/O チャネルと FB インスタンスと同様に緑色で強調表示されます。割り当てには、「要求の厳しい」プロパティを割り当てないことも含まれます。後者は、すべての I/O チャネルと FB インスタンスを含むデバイス全体のデバイス ノードをダブルクリックすることで、デバイス全体に対して実現できます。
右側のプロパティは、ボックスをチェックすることで、左側で選択したデバイス、I/O チャネル、または FB インスタンスの「オファリング」プロパティに追加できます。デバイス、I/O チャネル、または FB インスタンスには、任意の数のプロパティを割り当てることも、何も割り当てることもできません。
「要求の高い」I/O プロパティがデバイス ノードに割り当てられている場合、このプロパティはこのデバイス ノードのすべての子 I/O チャネル ノードに割り当てられますが、FB インスタンスには割り当てられません。同様に、デバイスに「要求の厳しい」InstRef プロパティが割り当てられている場合、そのデバイスの子 FB インスタンスのみがそのプロパティに割り当てられます。複数のデバイス、I/O チャネル、または FB インスタンスを同時に選択でき、選択したプロパティがそれぞれに可能な限り割り当てられます。
左側の少なくとも 1 つのデバイスによって提供される、右側の「要求の厳しい」プロパティは、緑色の背景で表示されます。左側の提供物件と一致しない「要求の厳しい」物件は、背景が赤で表示されます。