例: 分離されたモジュール
製品: CODESYS Application Composer
この例では、分離モジュールの使用方法を示します。分離モジュールは、トップレベルモジュールとして使用することも、他のモジュールの子としてスロットに挿入することもできます。
説明
この例では、部屋が複数ある建物を説明しています。これらの部屋にはスイッチと照明があり、それぞれ2種類の照明があります。照明(点滅または点灯)は、スイッチまたはボタンにリンクできます。スイッチまたはボタンは複数の照明にリンクできます。例えば、照明にスイッチとボタンの両方が装備されている場合、スイッチはメインスイッチとして機能し、プッシュボタンで照明を操作する前に、スイッチを押す必要があります。スイッチのみが設置されている場合は、スイッチは参照照明を切り替えます。点滅照明は、スイッチを入れると自動的に点灯と消灯が切り替わります。
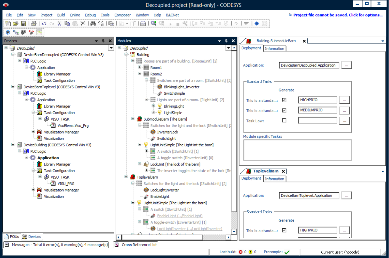
この例では、分離モジュールは小屋を記述しており、小屋は家の一部として、また最上位モジュールとしても適用されています。小屋の適用は、その用途に関わらず、別のコントローラーで実行できます。
モジュール宣言
関数ブロックの宣言
デバイスツリー
モジュールツリー
![]() |
詳細については、以下を参照してください。分離セクションとプロキシセクション。
この例を生成するには、標準ジェネレータオプションを選択する必要があります。
さまざまなコントローラと通信するには、シェッドのインスタンスでシェッドのアプリケーション ターゲットを適切に設定する必要があります。
![]() |
このサンプルアプリケーションを実行するには、相互接続された3つのコントローラが必要です。例えば、CODESYS Control Win (SoftPLC) 製品は、構成された仮想マシン上で2台目または3台目のコントローラーとして使用できます。分離されたモジュールがサブモジュールとして適用され、別のコントローラー上で実行される場合、通信はネットワーク変数とプロキシインスタンスのリストを介して行われます。
システム要件と制限事項
プログラミングシステム | CODESYS Development System(バージョン3.5.17.0以上) |
ランタイムシステム | CODESYS Control Win(バージョン3.5.17.0) |
アドオンコンポーネント | CODESYS Application Composer |
注記
ダウンロードプロジェクト

