例: FlexibleDeviceGenerator
製品: CODESYS Application Composer
この例では、デバイスがCODESYS Application Composer柔軟なデバイス マッピングを使用します。
この機能は、モジュールの作成時にハードウェア構成をまだ定義できない場合、または後で変更できるように設計する必要がある場合に使用されます。
説明
この例では、部屋が複数ある建物を説明しています。これらの部屋にはスイッチと照明があり、それぞれ2種類の照明があります。照明(点滅または点灯)は、スイッチまたはボタンにリンクできます。スイッチまたはボタンは複数の照明にリンクできます。例えば、照明にスイッチとボタンの両方が装備されている場合、スイッチはメインスイッチとして機能し、プッシュボタンで照明を操作する前に、スイッチを押す必要があります。スイッチのみが設置されている場合は、スイッチは参照照明を切り替えます。点滅照明は、スイッチを入れると自動的に点灯と消灯が切り替わります。
この例では、通信ネットワーク全体が柔軟に設計されており、フィールドバスデバイスとフィールドバスの種類はワイルドカードマッピングによって決定されます。これにより、フィールドバス全体または個々の部分のみを交換することが可能になります。
モジュール宣言
関数ブロックの宣言
デバイスツリー
モジュールツリー
![]() |
(1)デバイスの需要特性のマッピング
詳細については、以下を参照してください。デバイスジェネレータセクション。
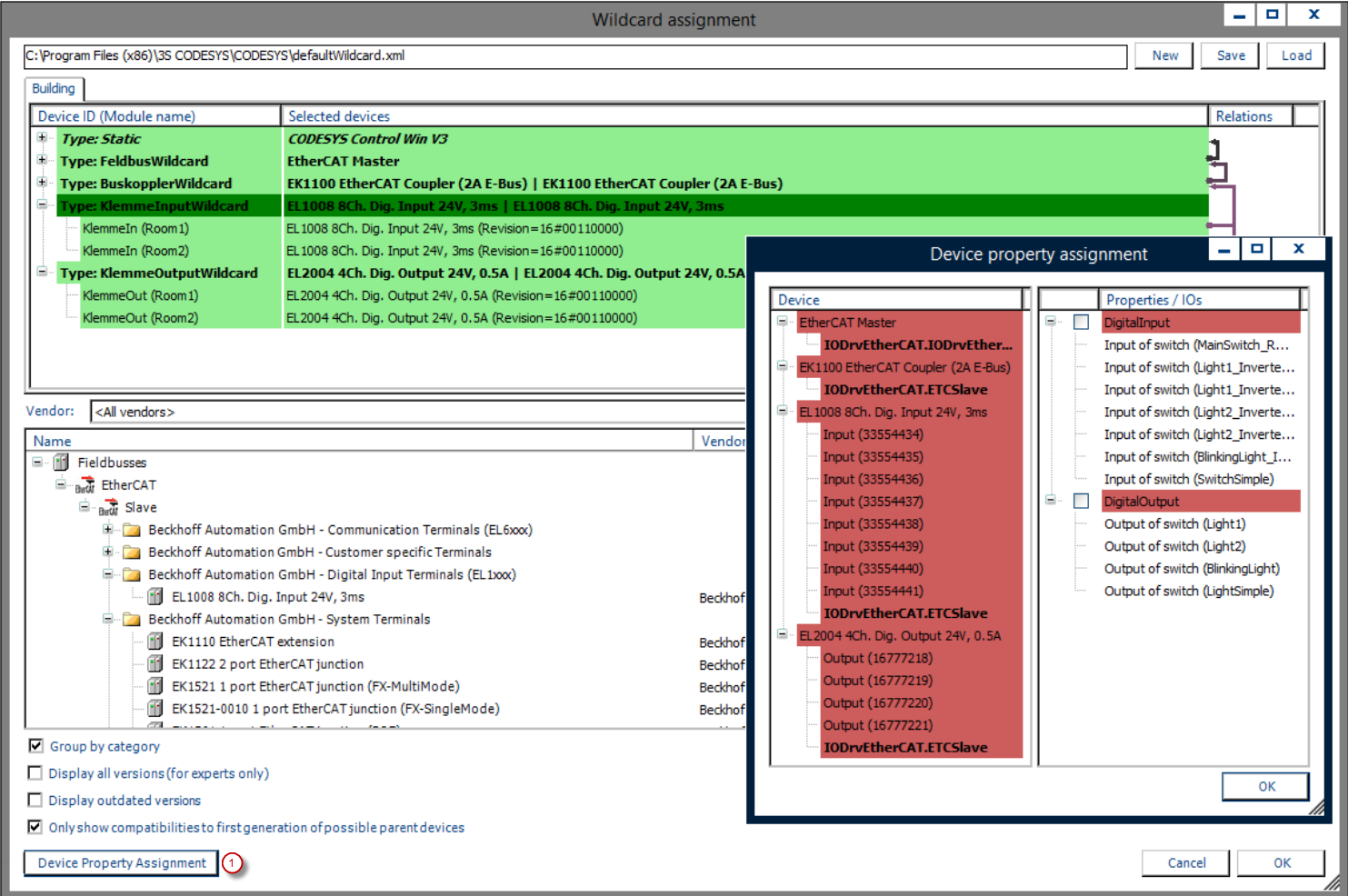
柔軟なワイルドカードを使用する場合、インストールされているデバイスを最後のワイルドカードにマッピングする必要があります。これは、特定のデバイスタイプのためのプレースホルダーに過ぎません。これは、ジェネレータサイクルの前にワイルドカードマッピング中に実行されます。CODESYS Application Composerデバイスジェネレーターを有効にすると、必要なデバイスをすべて含むアプリケーションコードを生成できます。デバイスのチャンネルにマッピングされたプロパティを使用することで、モジュールI/Oを自動的に実装できます。このため、デバイスチャンネルの対応するプロパティがモジュールI/Oに自動的にリンクされます。適用されたプロパティはデバイス記述ごとに保存され、必要に応じてプロパティに対する独自の要求を定義します。
例えば、デバイスの一部が既に分かっている場合など、柔軟なデバイス生成と静的デバイス生成を同時に使用できます。特定のハードウェアを特定すると、デバイスジェネレータの柔軟性が制限されます。
![]() |
バスシステムを初めて生成した後、通信設定を調整する必要がある場合があります。この場合、バスシステムによって作成されたファイルを変更しないよう警告が表示されますが、無視してください。CODESYS Application Composerモジュールインスタンスのツリーに変更が加えられていない場合、通信システムを次のように構成できます。
フィールドバス: EtherCAT マスター
バスカプラ: EK1100
端末入力: EL1008
端末出力: EL2004
選択した設定は、ワイルドカードの選択メニュー項目のCODESYS Application Composerそして再度生成します。
システム要件と制限事項
プログラミングシステム | CODESYS Development System(バージョン3.5.17.0以上) |
ランタイムシステム | CODESYS Control Win(バージョン3.5.17.0) |
アドオンコンポーネント | CODESYS Application Composer |
注記
ダウンロードプロジェクト

