CNC 例 06: Path3D の使用 SoftMotion CNC
を参照してください CNC06_File_3DPath.project のインストールディレクトリにあるサンプルプロジェクト CODESYS 下 ..\CODESYS SoftMotion\Examples.
この例は前の例を拡張したものです CNC05_File.これは、Path3D 視覚化要素の可能なアプリケーションを示しています。 CODESYS SoftMotion CNC。
プログラムCNC_FileをCNC_File_Path3Dに拡張する
を開きます ライブラリマネージャー を追加します
SM3_CNC_Visu図書館。のインスタンスを作成します
SMC_PathCopierFileのCNC_PreparePathパス処理の開始時に呼び出します(iState=0)。プログラミング:

の中に 視覚化 視覚化、以前に使用した位置のグラフィック表示を Path3D エレメント。
のプロパティを変更します Path3D エレメント:
:
CNC_prepare_path.pcf.vs3dtを挿入します フレーム 視覚化要素。
を参照してください コントロールパネル からの視覚化
VisuElem3DPath図書館。この要素は、要素のカメラ位置を制御するために使用されます。の宣言で
CNC_PreparePathプログラム、のインスタンスを作成しますVisuStruct3DControl((VisuElem3DPath図書館):vc: VisuStruct3DControl;。このインスタンスは、Path3D要素とカメラコントロールパネルの間のデータインターフェイスを形成します。
のプロパティを変更します Path3D エレメント:
:
CNC_PreparePath.vcのプロパティを変更します コントロールパネル エレメント:
:
CNC_PreparePath.vcアプリケーションをコンパイル、ダウンロード、および起動します。
Path3D要素はパスを示します。パネルからカメラの位置を制御できます。
のインスタンスを追加します
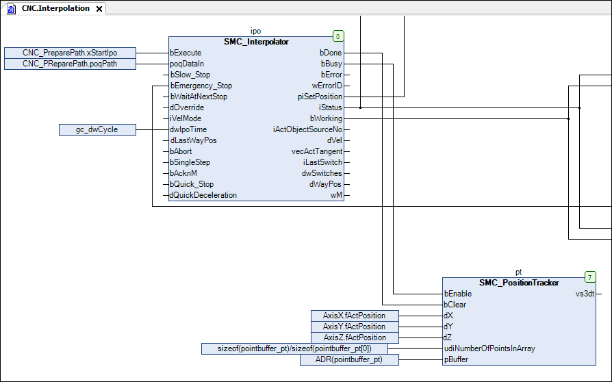
SMC_PositionTrackerの機能ブロックCNCプログラム。現在のトラック(最後に移動した位置)をトレースするためのメモリを作成します。pt: SMC_PositionTracker;pointbuffer_pt: ARRAY [0..1000] OF VisuStruct3DPathPoint;インスタンスの呼び出しを挿入します。
SMC_PositionTrackerにInterpolationアクションCFC:

パスデータをPath3D要素にリンクします。のプロパティを変更します Path3D エレメント:
:
CNC.pt.vs3dtオンラインにして、アプリケーションを起動します。
Path3D要素は、パスに対して最後に補間されたパスも表示します。
の他のプロパティを構成する Path3D。たとえば、処理されたパス要素を灰色で表示するように構成します。
:
Gray
