命令:通配符选择
此命令(类别“Composer”)打开对话框 通配符赋值。
对话框的上部显示当前配置的通配符和分配的设备类型。对话框的下部显示设备存储库,提供已安装的设备以供选择。您可以在对话框中编辑分配。为此,当通配符无法自动分配给设备类型并且需要手动分配时,该对话框也会在设备生成期间出现。
设备类型的通配符分配存储在项目内。不过,您也可以使用 XML 文件在外部保存作业并从那里重新加载它们。文件和该文件的路径显示在对话框的顶部。

新的:此命令允许创建新的(空)通配符分配 XML 文件。定义文件名和存储目录。
节省:此命令将当前定义的通配符设备分配显式保存到手动选择的文件中。除此之外,当使用以下命令关闭对话框时,分配将自动保存在当前指定的文件中 好的 按钮。
加载:此命令允许加载现有的通配符分配文件 (XML)。
在突出显示的树视图中, 设备 ID(模块名称) 列显示设备的 ID 设备生成器 使用通配符。带来该设备的模块实例的名称显示在括号中。如果是静态插入的设备生成器设备(由模块声明定义) Identification 并不是 Wildcard/FlexibleWildcard) 标准节点 静止的 创建包含所有静态插入的设备。静态设备无法修改。这 关系 列显示设备生成器的父设备和子设备之间的关系。粗线表示固定关系,虚线表示关系的建议。该建议基于以下定义 ParentID 在里面 Device 部分。
通配符也可以标记为空,只需选择它们并按 德尔 钥匙。例如,这样的空通配符可以用来改变提议的父子关系。
分配的通配符以绿色背景显示;具有红色背景颜色的未分配通配符。
仅显示与第一代可能的父设备的兼容性:如果激活此选项,设备存储库视图的设备分类将进一步限制为仅第一个设备父设备的兼容子设备。这是由以下定义的 模块配置。如果未激活,则第二代、第三代、……、第 n 代的设备父代也将被视为可能的父代,从而扩大设备存储库视图中显示的设备类别。
分配通配符
有两种分配通配符的方法:
在对话框的上部,在要分配的通配符行中,单击列中的字段 选定的设备。然后,在对话框下部的设备存储库树中,双击所需的设备。
在对话框下部的设备存储库树中,选择所需的设备。然后,在对话框的上部,在要分配通配符的行中,双击列中的字段 选定的设备。
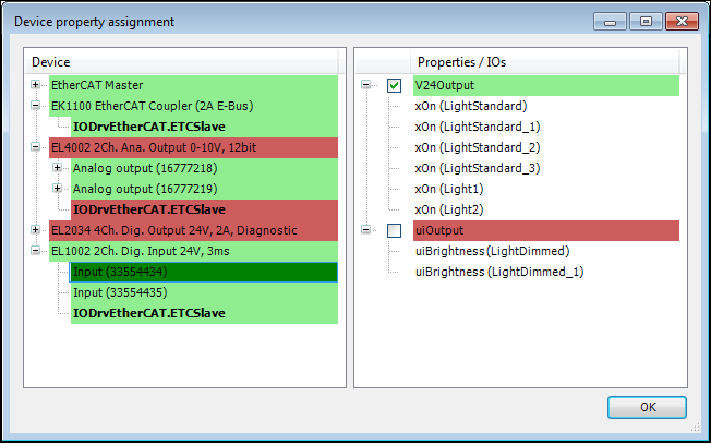
设备属性分配
命令 设备属性分配 打开相应的对话框,用于分配 奉献 设备的属性。

对话框的左侧列出了项目中使用的所有生成的设备。这些设备的子节点显示相应设备类型的所有输入、输出(非粗体)和创建的功能块(粗体)。
右侧显示列出了所有“要求较高”的属性,这些属性在所用模块的模块声明中定义为 要求严格 IO。这些“需求”的子节点对应于所有需要其父节点需求的模块IO。
属性分配对话框用于将右侧的属性分配给设备及其 IO 通道。此分配将保存在设备的设备描述旁边的额外文件中,该文件会引用该额外文件。如果模块 IO 的所有“要求”属性不能满足至少一次对提供这些属性的设备的分配,则该对话框会在代码生成期间自动打开。
财产分配规则
如果在左侧选择设备或 IO 通道或 FB 实例,则已分配的该设备或 IO 通道或 FB 实例的所有属性将在右侧标有复选框
左侧未为其 IO 通道或 FB 实例分配属性的设备将以红色背景显示,相关 IO 通道或 FB 实例将分别以红色背景显示。分配了所有 I/O 通道和 FB 实例的设备以绿色突出显示,已知的 I/O 通道和 FB 实例也是如此。分配还包括不分配“要求较高”的属性。对于整个设备,后者可以通过双击整个设备及其所有 I/O 通道和 FB 实例的设备节点来实现。
通过选中该框,可以将右侧的属性添加到左侧选择的设备、I/O 通道或 FB 实例的“提供”属性中。可以为设备、I/O 通道或 FB 实例分配任意数量的属性,也可以不分配任何属性。
如果将“要求较高”的 I/O 属性分配给设备节点,则该属性将分配给该设备节点的所有子 I/O 通道节点,但不会分配给 FB 实例。同样,如果为设备分配了“要求较高”的 InstRef 属性,则只有该设备的子 FB 实例才会分配该属性。可以同时选择多个设备、I/O 通道或 FB 实例,然后尽可能将所选属性分配给每个设备、I/O 通道或 FB 实例。
右侧的“要求”属性至少由左侧的一台设备提供,将以绿色背景显示。左侧没有匹配产品属性的“需求”属性将以红色背景显示。