命令:比较
象征: 
功能:命令打开对话框 项目比较.在此对话框中,您定义与当前项目进行比较的参考项目。通过选项配置比较过程。当对话框关闭时,比较开始并且结果显示在视图中 项目比较 - 差异 显示。
称呼:
要求: 项目已打开。
有关更多信息,请参阅: 比较项目
对话框:项目比较
磁盘上的项目 | 文件系统中参考项目的路径 |
源代码数据库中的项目 | 主办: 源代码控制所在主机的名称 港口: 连接到源代码控制的端口号 地点: 参考项目的路径 要求:项目链接到源代码管理(例如 CODESYS SVN) 连接的。 |
忽略空格 |
|
忽略评论 |
|
忽略属性 |
|
行 | 启动项目比较并将结果放在视图中 项目比较 - 差异 代表 |
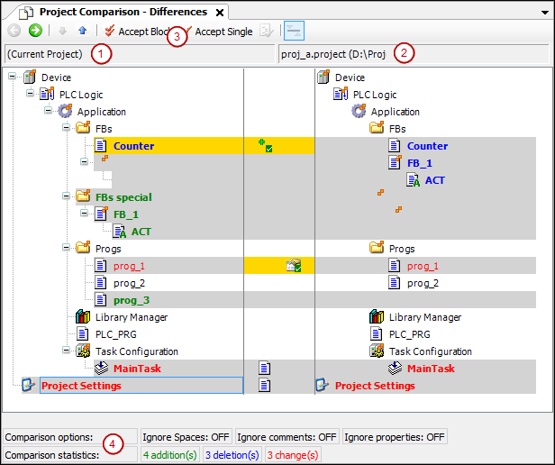
查看:项目比较 - 差异
打开对话框时会出现项目比较视图 项目比较 和 行 拆散。

(1) 当前项目的对象树
(2) 参考项目的对象树
(3) 命令 接管块, 命令 单独接管
(4) 比较选项, 在对话框中配置 项目比较, 比较统计: 添加、删除、修改的对象
![]() | 切换到详细比较视图 项目比较 - <对象名称> 差异 对于在树中选择的对象 替代方法:双击对象 |
![]() | 选择设备树中发现差异的下一个较低对象 |
![]() | 选择设备树中找到差异的下一个上层对象 |
| 选择块(具有所有从属对象和单元的选定对象)用于从参考块传输到当前块。 重复点击 |
| 该对象被选择用于从参考对象到当前对象的传输。 |
![]() | 要求:在对象树中选择的对象具有不同的属性、访问权限或文件夹分配。 打开对话框 接管 详细查询 |
对象名称与 | 对象的子对象是不同的。 |
黑色字体 | 对象是相同的。 |
灰色背景 | 对象不同。 |
灰色背景+加粗蓝色字体 | 该对象仅在参考项目中可用。 |
灰色背景+粗体绿色字体 | 该对象仅在打开的项目中可用(不在参考对象中)。 |
灰底+红字+ | 对象具有不同的属性。 |
灰底+红字+ | 对象和引用对象的访问权限不同。 |
灰色背景+粗体红色字体+ | 对象的实现是不同的。 如果双击该行,则会出现对象特定的比较视图。 |
黄色高亮 | 对象设置为接受。 |
黄色高亮+ | 将参考对象添加到打开的项目已设置。 |
黄色高亮+ | 删除对象(在打开的项目中)已设置。 |
黄色高亮+ | 已设置接受参考项目的属性。 |
黄色高亮+红色字体+ | 参考项目访问权限的接受被激活。 |
灰色高亮+粗体红色字体+ | 设置参考项目实施验收。 |
比较选项 | 对话中的人 项目比较 定义的比较选项 |
比较统计 | 当前项目与参考项目相比的插入、删除、更改次数 修改 表示两个项目中存在的对象内的差异。 |
![]() | 提示 是否要保存在比较视图中所做的更改? 出现。 是的:项目中带有黄色背景的对象的内容、属性或访问权限已更改。然后它们对应于参考项目的那些。然后项目比较视图完全关闭。 |
查看:项目比较 - <对象名称> 差异
功能: 详细比较视图
选择一个标记为具有不同内容的对象,因此您需要详细了解其内容,然后单击
.双击对象
![]() | 切换回项目比较视图 |
![]() | 选择代码中发现差异的下一行 |
![]() | 选择代码中发现差异的下一行 |
| 选择块(具有所有从属行)以将参考块传输到当前项目中。 详细比较视图中的块由当前放置光标的单元和具有相同差异标记的所有相关单元组成。单元是线、网络或元素。相关单元例如是一行的后续行。 重复点击 |
| 选择该线以接管当前对象中的参考线。 |
![]() | 在默认显示(其中不同的单元(行、网络、元素)以红色显示)和不同的显示之间切换 在默认显示(其中不同的单元(行、网络、元素)以红色显示)和不同的显示之间切换
注意:根据显示的不同,统计中发现的差异将被计为更改,或计为插入和删除! |
| 详细比较视图中的第三个视图 该按钮打开或关闭当前和参考视图比较下方的第三个视图(见下图)。第三个视图显示了为解决检测到的差异而采取的行动的结果。受影响的行在行首用黄色条标记。 |

(1) 第三个对比图
(2) 结果 使用右线 行动
(3) 按钮: 使用右线
| 使用左边的行(当前项目中的实现)。 |
| 使用左侧块(当前项目中块的实现)。 |
| 使用右行(参考项目中的实现)。 |
| 使用正确的块(参考项目中块的实现)。 |
| 只有在不直接比较差异时才可用( 在第三个(结果)视图中,左侧线插入右侧线上方。 |
| 只有在不直接比较差异时才可用( 在第三个(结果)视图中,右线插入左线上方。 |
黑色字体 | 对象是相同的。 |
对象名称与 | 对象的子对象是不同的。 |
灰色高亮+粗体蓝色字体 | 该代码仅存在于参考项目中。 |
灰色高亮+粗体绿色字体 | 该代码仅存在于当前项目中(不存在于参考项目中)。 |
黄色高亮 | 对象设置为接受。 |
| 这 您要提交在差异视图中所做的更改吗? 对话框提示打开。 是的:以黄色突出显示的代码已被项目接受。代码对应参考项目。然后关闭详细视图并显示项目视图。您可以继续进行项目比较。 |
对话:申请
访问权限 |
|
接受组 | 从参考项目继承访问权限的组 如果一个组存在于两个项目中并且具有不同的访问权限,则该组被接受。 例子: |
未接受的组(项目中缺少) | 如果该组不存在于任一项目中,则不接受该组。 |
特性 |
要求:参考对象和对象的属性不同。 |
行 | 接受设置。 |
























