示例:映射
产品: CODESYS Application Composer
此示例显示了使用映射编辑器对模块进行 I/O 映射的默认选项。CODESYS Application Composer项目就是用于此目的。
描述
此示例显示如何使用映射编辑器链接模块实例的输入和输出。
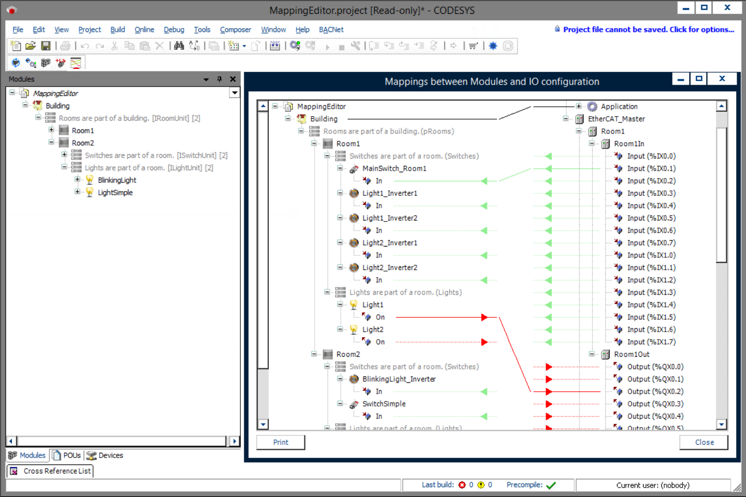
该示例描述了一栋包含房间的建筑物。这些房间设有开关和照明灯,每种灯都有两种类型。照明灯(闪烁或常亮)可以连接到开关或按钮。一个开关或按钮可以连接到多个照明灯。例如,如果一盏照明灯同时配有开关和按钮,则该开关将充当主开关,必须先按下该开关,然后才能使用按钮操作照明灯。如果仅安装了开关,则这些开关将控制参考照明灯的开关。闪烁的照明灯在打开时会自动在亮和灭之间切换。
模块声明
功能块声明
设备树
模块树
![]() |
有关详细信息,请参阅:For more information, see: 命令:映射 I/O。
附加信息
总线系统的设备在生成之前即可使用,但尚未与模块的输入和输出建立链接。您可以使用映射编辑器将这些 I/O 链接到通信系统的 I/O。您可以通过点击 Composer 菜单中的以下图标来访问映射编辑器:
在映射编辑器中,您可以通过拖放操作来链接两个页面的输入和输出。当设备生成器在代码生成过程中自动生成设备时,也可以使用映射编辑器。您还可以使用此功能链接未映射到现场总线 I/O 的模块实例的输入和输出。
![]() |
系统要求和限制
编程系统 | CODESYS Development System(版本 3.5.17.0 或更高版本) |
运行时系统 | CODESYS Control Win(版本 3.5.17.0) |
附加组件 | CODESYS Application Composer |
注意
下载项目

