示例:解耦模块
产品: CODESYS Application Composer
此示例展示了如何使用解耦模块。解耦模块既可以用作顶层模块,也可以作为其他模块的子模块插入到插槽中。
描述
该示例描述了一栋包含房间的建筑物。这些房间设有开关和照明灯,每种灯都有两种类型。照明灯(闪烁或常亮)可以连接到开关或按钮。一个开关或按钮可以连接到多个照明灯。例如,如果一盏照明灯同时配有开关和按钮,则该开关将充当主开关,必须先按下该开关,然后才能使用按钮操作照明灯。如果仅安装了开关,则这些开关将控制参考照明灯的开关。闪烁的照明灯在打开时会自动在亮和灭之间切换。
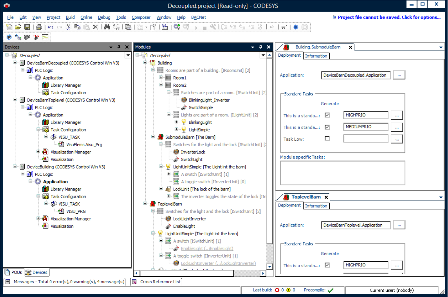
示例中,解耦模块描述了一个棚屋,它既作为房屋的一部分,又作为顶层模块应用。棚屋的应用可以在单独的控制器上执行,无论其用途如何。
模块声明
功能块声明
设备树
模块树
![]() |
有关详细信息,请参阅:For more information, see: 解耦部分和代理部分。
为了生成此示例,标准发电机必須選取選項。
为了与不同的控制器进行通信,必须在棚的实例中相应地设置棚的应用目标。
![]() |
执行此示例应用程序需要三个互连的控制器。例如,CODESYS Control Win (SoftPLC) 产品可用作已配置虚拟机上的第二个或第三个控制器。如果解耦模块作为子模块应用,但在单独的控制器上运行,则通信将通过网络变量列表和代理实例进行。
系统要求和限制
编程系统 | CODESYS Development System(版本 3.5.17.0 或更高版本) |
运行时系统 | CODESYS Control Win(版本 3.5.17.0) |
附加组件 | CODESYS Application Composer |
注意
下载项目

