CNC 实例 06:使用 Path3D SoftMotion 数控
见 CNC06_File_3DPath.project 安装目录下的示例工程 CODESYS 在下面 ..\CODESYS SoftMotion\Examples.
这个例子扩展了前面的例子 CNC05_File.它演示了 Path3D 可视化元素的可能应用 CODESYS SoftMotion 数控。
将程序 CNC_File 扩展为 CNC_File_Path3D
打开 图书馆经理 并添加
SM3_CNC_Visu图书馆。创建一个实例
SMC_PathCopierFile在CNC_PreparePath并在路径处理开始时调用它(iState=0)。编程:

在里面 可视化 可视化,将之前使用的位置图形显示替换为 路径3D 元素。
更改属性 路径3D 元素:
:
CNC_prepare_path.pcf.vs3dt插入 框架 可视化元素。
参考 控制面板 从可视化
VisuElem3DPath图书馆。该元素用于控制元素的相机位置。在声明中
CNC_PreparePath程序,创建一个实例VisuStruct3DControl(VisuElem3DPath图书馆):vc: VisuStruct3DControl;.该实例形成了 Path3D 元素和相机控制面板之间的数据接口。
更改属性 路径3D 元素:
:
CNC_PreparePath.vc更改属性 控制面板 元素:
:
CNC_PreparePath.vc编译、下载并启动应用程序。
Path3D 元素显示路径。您可以从面板控制摄像机位置。
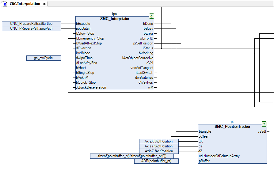
添加一个实例
SMC_PositionTracker功能块在CNC程序。创建用于跟踪当前轨迹(最后行驶的位置)的内存。pt: SMC_PositionTracker;pointbuffer_pt: ARRAY [0..1000] OF VisuStruct3DPathPoint;插入实例调用:
SMC_PositionTracker进入Interpolation行动氟氯化碳:

将路径数据链接到 Path3D 元素。更改属性 路径3D 元素:
:
CNC.pt.vs3dt上网并启动应用程序。
Path3D 元素也显示路径的最后一个内插路径。
配置其他属性 路径3D.例如,将处理后的路径元素配置为灰色显示:
:
Gray
