Esempio: Proxy
Prodotto: CODESYS Application Composer
Questo esempio mostra come utilizzare i proxy. I proxy consentono alle istanze dei moduli di comunicare tra loro. Le parti delle applicazioni si trovano su controller diversi.
Descrizione
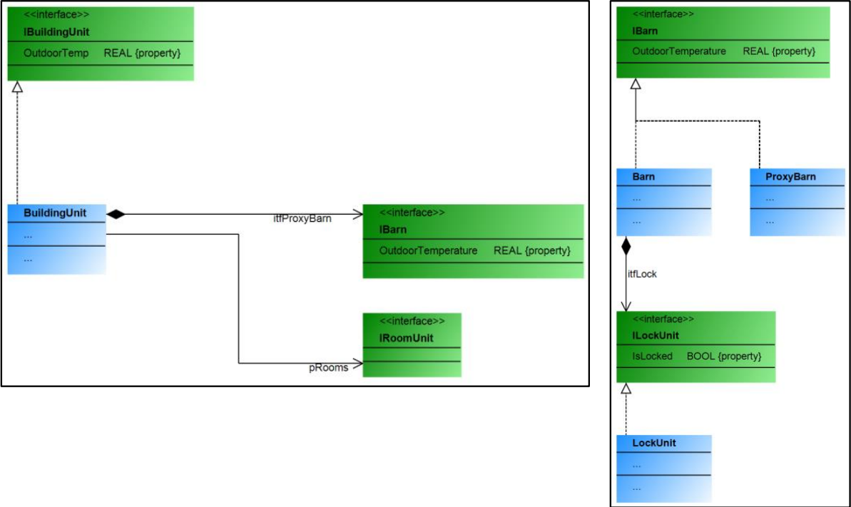
I moduli di questo esempio descrivono un edificio e un capannone, ciascuno dei quali ha il proprio controller e quindi ognuno funziona su hardware fisicamente separati.
Nell'edificio, il capannone è referenziato tramite un "proxy del capannone", creato appositamente per il modulo del capannone quando è necessaria la comunicazione. Tramite il "proxy del capannone", il responsabile dell'edificio può scambiare (inviare e ricevere) informazioni con il responsabile del capannone.
La comunicazione oltre i limiti del controller avviene tramite elenchi di variabili di rete che vengono creati e configurati automaticamente dal CODESYS Application Composer Se necessario. Il proxy non è implementato tramite "MirrorVars". Non c'è comunicazione tramite il "RMP" preparato.
![]() |
Per ulteriori informazioni, vedere: Proxy sezione.
Informazioni aggiuntive
Per eseguire questo esempio, è necessario utilizzare due controller connessi alla stessa rete. Dopo aver creato entrambe le applicazioni utilizzando CODESYS Application Composer, scaricati sul controller e avviati, è possibile utilizzare le visualizzazioni esistenti per osservarli e testarli.
Ad esempio, un controller in esecuzione su CODESYS Control Win può essere utilizzato come secondo controller su una macchina virtuale configurata.
Tutti i blocchi funzione che dovrebbero essere utilizzati come proxy devono estendere a loro volta il AC.ProxyInstance blocco funzione o implementare il AC.IProxyInstance interfaccia. I blocchi funzione proxy spesso implementano anche la stessa interfaccia del modulo affinché avvenga la comunicazione.
![]() |
Se si utilizzano variabili "MirrorVar", le variabili trasferite o replicate dal modulo al proxy devono essere disponibili nei blocchi funzione di entrambe le applicazioni con lo stesso nome e tipo. Questo può essere specificato nella dichiarazione del modulo.
Oltre alle variabili mirror, la comunicazione può avvenire anche tramite RMP. Questo avviene nelle parti principali delle istanze proxy e in uno dei metodi richiamati ciclicamente del blocco funzione del modulo. A tale scopo è disponibile un array di 64 byte con accesso in lettura e scrittura per ciascuna istanza.
Requisiti di sistema e restrizioni
Sistema di programmazione | CODESYS Development System (versione 3.5.17.0 o superiore) |
Sistema di esecuzione | CODESYS Control Win (versione 3.5.17.0) |
Componenti aggiuntivi | CODESYS Application Composer |
Avviso
SCARICAMENTO Progetti

